使用珍藏內容小工具

試試 Compose
Jetpack Compose 是 Android 推薦的 UI 工具包。瞭解如何使用 Compose 樣式的 API 建構小工具。

集合小工具專門用來顯示許多相同類型的元素,例如相簿應用程式中的圖片集合、新聞應用程式中的文章,或是通訊應用程式中的訊息。集合小工具通常著重於兩種用途:瀏覽集合,以及開啟集合中的元素以查看詳細資料。集合小工具可垂直捲動。

這些小工具會使用 RemoteViewsService 顯示由遠端資料 (例如內容供應商) 支援的集合。小工具會使用下列其中一種檢視畫面類型 (又稱為「集合檢視畫面」) 呈現資料:

ListView
以垂直捲動清單顯示項目的檢視區塊。
GridView
這個檢視畫面會以二維捲動格線顯示項目。
StackView
堆疊卡片檢視畫面,類似於旋轉式索引卡片,使用者可向上或向下輕拂最前面的卡片,分別查看前一張或後一張卡片。
AdapterViewFlipper
以轉接程式為基礎的簡單 ViewAnimator,可在兩個以上的檢視畫面之間產生動畫效果。一次只會顯示一個孩子。

由於這些集合檢視區塊會顯示由遠端資料支援的集合,因此會使用 Adapter 將使用者介面繫結至資料。Adapter 會將一組資料中的個別項目繫結至個別 View 物件。

由於這些集合檢視區塊是由轉接器支援,因此 Android 架構必須包含額外的架構,才能支援在小工具中使用這些檢視區塊。在小工具的環境中,Adapter 會由 RemoteViewsFactory 取代,這是 Adapter 介面的精簡包裝函式。如果要求集合中的特定項目,RemoteViewsFactory 會建立並傳回集合的項目,做為 RemoteViews 物件。如要在小工具中加入集合檢視區塊,請實作 RemoteViewsServiceRemoteViewsFactory

RemoteViewsService 服務可讓遠端介面卡要求 RemoteViews 物件。RemoteViewsFactory 是集合檢視區塊 (例如 ListViewGridViewStackView) 與該檢視區塊基礎資料之間的配接器介面。以下是StackWidget範例中的樣板程式碼,可實作這項服務和介面:

Kotlin

class StackWidgetService : RemoteViewsService() {

    override fun onGetViewFactory(intent: Intent): RemoteViewsFactory {
        return StackRemoteViewsFactory(this.applicationContext, intent)
    }
}

class StackRemoteViewsFactory(
        private val context: Context,
        intent: Intent
) : RemoteViewsService.RemoteViewsFactory {

// See the RemoteViewsFactory API reference for the full list of methods to
// implement.

}

Java

public class StackWidgetService extends RemoteViewsService {
    @Override
    public RemoteViewsFactory onGetViewFactory(Intent intent) {
        return new StackRemoteViewsFactory(this.getApplicationContext(), intent);
    }
}

class StackRemoteViewsFactory implements RemoteViewsService.RemoteViewsFactory {

// See the RemoteViewsFactory API reference for the full list of methods to
// implement.

}

範例應用程式

本節中的程式碼摘錄內容也來自StackWidget範例

圖 1. A StackWidget.

這個範例包含一疊十個檢視區塊,顯示的值從零到九。範例小工具的主要行為如下:

  • 使用者只要在小工具中垂直滑動頂端檢視畫面,即可顯示下一個或上一個檢視畫面。這是內建的 StackView 行為。

  • 小工具會自動依序切換檢視畫面,就像投影片放映一樣,不需使用者互動。這是因為 res/xml/stackwidgetinfo.xml 檔案中的 android:autoAdvanceViewId="@id/stack_view" 設定。這項設定會套用至檢視區塊 ID, 在此例中為堆疊檢視區塊的檢視區塊 ID。

  • 如果使用者輕觸頂端檢視區塊,小工具會顯示「已輕觸檢視區塊 n」訊息,其中 n 是所輕觸檢視區塊的索引 (位置)。Toast如要進一步瞭解如何實作行為,請參閱「為個別項目新增行為」一節。

實作小工具集合

如要實作含有集合的小工具,請按照實作任何小工具的程序操作,然後完成下列額外步驟:修改資訊清單、在小工具版面配置中新增集合檢視區塊,以及修改 AppWidgetProvider 子類別。

包含集合的小工具資訊清單

除了在資訊清單中宣告小工具所列的規定外,您還必須讓含有集合的小工具能夠繫結至 RemoteViewsService。方法是在資訊清單檔案中宣告服務,並使用 BIND_REMOTEVIEWS 權限。這樣可防止其他應用程式任意存取小工具的資料。

舉例來說,建立使用 RemoteViewsService 填入集合檢視區塊的小工具時,資訊清單項目可能如下所示:

<service android:name="MyWidgetService"
    android:permission="android.permission.BIND_REMOTEVIEWS" />

在本範例中,android:name="MyWidgetService" 是指 RemoteViewsService 的子類別。

小工具集合的版面配置

小工具版面配置 XML 檔案的主要需求是包含其中一個集合檢視區塊:ListViewGridViewStackViewAdapterViewFlipper。以下是 StackWidget 範例widget_layout.xml 檔案:

<FrameLayout xmlns:android="http://schemas.android.com/apk/res/android"
    android:layout_width="match_parent"
    android:layout_height="match_parent">
    <StackView
        android:id="@+id/stack_view"
        android:layout_width="match_parent"
        android:layout_height="match_parent"
        android:gravity="center"
        android:loopViews="true" />
    <TextView
        android:id="@+id/empty_view"
        android:layout_width="match_parent"
        android:layout_height="match_parent"
        android:gravity="center"
        android:background="@drawable/widget_item_background"
        android:textColor="#ffffff"
        android:textStyle="bold"
        android:text="@string/empty_view_text"
        android:textSize="20sp" />
</FrameLayout>

請注意,空白檢視區塊必須是集合檢視區塊的同層級項目,空白檢視區塊代表空白狀態。

除了整個小工具的版面配置檔案外,請建立另一個版面配置檔案,定義集合中每個項目的版面配置,例如書籍集合中每本書的版面配置。由於所有項目都使用相同的版面配置,因此 StackWidget 範例只有一個項目版面配置檔案 widget_item.xml

適用於含集合的小工具的 AppWidgetProvider 類別

與一般小工具一樣,AppWidgetProvider 子類別中的大部分程式碼通常會放在 onUpdate() 中。建立集合小工具時,實作方式的主要差異在於您必須呼叫 onUpdate()setRemoteAdapter()。這會告知集合檢視畫面要從何處取得資料。接著,RemoteViewsService 就能傳回 RemoteViewsFactory 的實作項目,而小工具可以提供適當的資料。呼叫這個方法時,請傳遞指向 RemoteViewsService 實作的意圖,以及指定要更新的小工具 ID。

舉例來說,StackWidget 範例會實作 onUpdate() 回呼方法,將 RemoteViewsService 設為小工具集合的遠端轉接程式:

Kotlin

override fun onUpdate(
        context: Context,
        appWidgetManager: AppWidgetManager,
        appWidgetIds: IntArray
) {
    // Update each of the widgets with the remote adapter.
    appWidgetIds.forEach { appWidgetId ->

        // Set up the intent that starts the StackViewService, which
        // provides the views for this collection.
        val intent = Intent(context, StackWidgetService::class.java).apply {
            // Add the widget ID to the intent extras.
            putExtra(AppWidgetManager.EXTRA_APPWIDGET_ID, appWidgetId)
            data = Uri.parse(toUri(Intent.URI_INTENT_SCHEME))
        }
        // Instantiate the RemoteViews object for the widget layout.
        val views = RemoteViews(context.packageName, R.layout.widget_layout).apply {
            // Set up the RemoteViews object to use a RemoteViews adapter.
            // This adapter connects to a RemoteViewsService through the
            // specified intent.
            // This is how you populate the data.
            setRemoteAdapter(R.id.stack_view, intent)

            // The empty view is displayed when the collection has no items.
            // It must be in the same layout used to instantiate the
            // RemoteViews object.
            setEmptyView(R.id.stack_view, R.id.empty_view)
        }

        // Do additional processing specific to this widget.

        appWidgetManager.updateAppWidget(appWidgetId, views)
    }
    super.onUpdate(context, appWidgetManager, appWidgetIds)
}

Java

public void onUpdate(Context context, AppWidgetManager appWidgetManager, int[] appWidgetIds) {
    // Update each of the widgets with the remote adapter.
    for (int i = 0; i < appWidgetIds.length; ++i) {

        // Set up the intent that starts the StackViewService, which
        // provides the views for this collection.
        Intent intent = new Intent(context, StackWidgetService.class);
        // Add the widget ID to the intent extras.
        intent.putExtra(AppWidgetManager.EXTRA_APPWIDGET_ID, appWidgetIds[i]);
        intent.setData(Uri.parse(intent.toUri(Intent.URI_INTENT_SCHEME)));
        // Instantiate the RemoteViews object for the widget layout.
        RemoteViews views = new RemoteViews(context.getPackageName(), R.layout.widget_layout);
        // Set up the RemoteViews object to use a RemoteViews adapter.
        // This adapter connects to a RemoteViewsService through the specified
        // intent.
        // This is how you populate the data.
        views.setRemoteAdapter(R.id.stack_view, intent);

        // The empty view is displayed when the collection has no items.
        // It must be in the same layout used to instantiate the RemoteViews
        // object.
        views.setEmptyView(R.id.stack_view, R.id.empty_view);

        // Do additional processing specific to this widget.

        appWidgetManager.updateAppWidget(appWidgetIds[i], views);
    }
    super.onUpdate(context, appWidgetManager, appWidgetIds);
}

保存資料

如本頁所述,RemoteViewsService 子類別提供用於填入遠端集合檢視區塊的 RemoteViewsFactory

具體來說,請按照下列步驟操作:

  1. 子類別 RemoteViewsServiceRemoteViewsService 是遠端轉接頭可要求 RemoteViews 的服務。

  2. RemoteViewsService 子類別中,加入實作 RemoteViewsFactory 介面的類別。RemoteViewsFactory 是遠端集合檢視區塊 (例如 ListViewGridViewStackView) 與該檢視區塊基礎資料之間的轉接介面。您的實作項目負責為資料集中的每個項目建立 RemoteViews 物件。這個介面是 Adapter 的精簡包裝函式。

您無法依賴單一服務執行個體或其中包含的任何資料來保存資料。除非資料是靜態資料,否則請勿將資料儲存在 RemoteViewsService 中。如要讓小工具的資料持續存在,最佳做法是使用 ContentProvider,讓資料在程序生命週期結束後仍可存取。舉例來說,雜貨商店小工具可以將每個雜貨清單項目的狀態儲存在永久位置,例如 SQL 資料庫。

RemoteViewsService 實作項目的主要內容是 RemoteViewsFactory,詳情請見下一節。

RemoteViewsFactory 介面

實作 RemoteViewsFactory 介面的自訂類別會為小工具提供集合中項目的資料。為此,系統會將小工具項目 XML 版面配置檔案與資料來源合併。資料來源可以是資料庫,也可以是簡單的陣列。在StackWidget範例中,資料來源是 WidgetItems 的陣列。RemoteViewsFactory 函式可做為轉接器,將資料連結至遠端集合檢視畫面。

您需要為 RemoteViewsFactory 子類別實作的兩個最重要方法是 onCreate()getViewAt()

系統會在首次建立工廠時呼叫 onCreate()。您可以在這裡設定資料來源的任何連線或游標。舉例來說,StackWidget 範例會使用 onCreate() 初始化 WidgetItem 物件陣列。當小工具處於啟用狀態時,系統會使用陣列中的索引位置存取這些物件,並顯示所含文字。

以下是 StackWidget 範例的 RemoteViewsFactory 實作方式摘錄,顯示 onCreate() 方法的部分內容:

Kotlin

private const val REMOTE_VIEW_COUNT: Int = 10

class StackRemoteViewsFactory(
        private val context: Context
) : RemoteViewsService.RemoteViewsFactory {

    private lateinit var widgetItems: List<WidgetItem>

    override fun onCreate() {
        // In onCreate(), set up any connections or cursors to your data
        // source. Heavy lifting, such as downloading or creating content,
        // must be deferred to onDataSetChanged() or getViewAt(). Taking
        // more than 20 seconds on this call results in an ANR.
        widgetItems = List(REMOTE_VIEW_COUNT) { index -> WidgetItem("$index!") }
        ...
    }
    ...
}

Java

class StackRemoteViewsFactory implements RemoteViewsService.RemoteViewsFactory {
    private static final int REMOTE_VIEW_COUNT = 10;
    private List<WidgetItem> widgetItems = new ArrayList<WidgetItem>();

    public void onCreate() {
        // In onCreate(), setup any connections or cursors to your data
        // source. Heavy lifting, such as downloading or creating content,
        // must be deferred to onDataSetChanged() or getViewAt(). Taking
        // more than 20 seconds on this call results in an ANR.
        for (int i = 0; i < REMOTE_VIEW_COUNT; i++) {
            widgetItems.add(new WidgetItem(i + "!"));
        }
        ...
    }
...

RemoteViewsFactory 方法 getViewAt() 會傳回與資料集中指定 position 的資料相應的 RemoteViews 物件。以下是 StackWidget 範例的 RemoteViewsFactory 實作摘錄:

Kotlin

override fun getViewAt(position: Int): RemoteViews {
    // Construct a remote views item based on the widget item XML file
    // and set the text based on the position.
    return RemoteViews(context.packageName, R.layout.widget_item).apply {
        setTextViewText(R.id.widget_item, widgetItems[position].text)
    }
}

Java

public RemoteViews getViewAt(int position) {
    // Construct a remote views item based on the widget item XML file
    // and set the text based on the position.
    RemoteViews views = new RemoteViews(context.getPackageName(), R.layout.widget_item);
    views.setTextViewText(R.id.widget_item, widgetItems.get(position).text);
    return views;
}

為個別項目新增行為

前幾節說明如何將資料繫結至小工具集合。但如果想為集合檢視區塊中的個別項目新增動態行為,該怎麼做?

如「使用 onUpdate() 類別處理事件」一文所述,您通常會使用 setOnClickPendingIntent() 設定物件的點擊行為,例如讓按鈕啟動 Activity。但個別集合項目中的子項檢視區塊不得採用這種做法。舉例來說,您可以使用 setOnClickPendingIntent() 在 Gmail 小工具中設定啟動應用程式的全球按鈕,但無法在個別清單項目中設定。

如要為集合中的個別項目新增點擊行為,請改用 setOnClickFillInIntent()。這包括為集合檢視區塊設定待處理的意圖範本,然後透過 RemoteViewsFactory 在集合中的每個項目上設定填入意圖。

本節將使用 StackWidget 範例,說明如何為個別項目新增行為。在 StackWidget 範例中,如果使用者觸控頂端檢視區塊,小工具會顯示「Touched view n」訊息,其中 n 是所觸控檢視區塊的索引 (位置)。Toast這類廣告運作方式如下:

  • StackWidgetProvider (AppWidgetProvider 子類別) 會建立待處理意圖,並使用名為 TOAST_ACTION 的自訂動作。

  • 使用者觸控檢視區塊時,意圖會觸發並廣播 TOAST_ACTION

  • 這項廣播會由 StackWidgetProvider 類別的 onReceive() 方法攔截,而小工具會顯示所觸控檢視區塊的 Toast 訊息。集合項目的資料是由RemoteViewsFactory透過RemoteViewsService提供。

設定待處理意圖範本

StackWidgetProvider (AppWidgetProvider 子類別) 會設定待處理的意圖。集合中的個別項目無法設定自己的待處理意圖。而是由整個集合設定待處理意圖範本,個別項目則設定填入意圖,以便逐一建立項目的專屬行為。

這個類別也會接收使用者觸控檢視區塊時傳送的廣播。並在 onReceive() 方法中處理此事件。如果意圖的動作是 TOAST_ACTION,小工具會針對目前的檢視畫面顯示 Toast 訊息。

Kotlin

const val TOAST_ACTION = "com.example.android.stackwidget.TOAST_ACTION"
const val EXTRA_ITEM = "com.example.android.stackwidget.EXTRA_ITEM"

class StackWidgetProvider : AppWidgetProvider() {

    ...

    // Called when the BroadcastReceiver receives an Intent broadcast.
    // Checks whether the intent's action is TOAST_ACTION. If it is, the
    // widget displays a Toast message for the current item.
    override fun onReceive(context: Context, intent: Intent) {
        val mgr: AppWidgetManager = AppWidgetManager.getInstance(context)
        if (intent.action == TOAST_ACTION) {
            val appWidgetId: Int = intent.getIntExtra(
                    AppWidgetManager.EXTRA_APPWIDGET_ID,
                    AppWidgetManager.INVALID_APPWIDGET_ID
            )
            // EXTRA_ITEM represents a custom value provided by the Intent
            // passed to the setOnClickFillInIntent() method to indicate the
            // position of the clicked item. See StackRemoteViewsFactory in
            // Set the fill-in Intent for details.
            val viewIndex: Int = intent.getIntExtra(EXTRA_ITEM, 0)
            Toast.makeText(context, "Touched view $viewIndex", Toast.LENGTH_SHORT).show()
        }
        super.onReceive(context, intent)
    }

    override fun onUpdate(
            context: Context,
            appWidgetManager: AppWidgetManager,
            appWidgetIds: IntArray
    ) {
        // Update each of the widgets with the remote adapter.
        appWidgetIds.forEach { appWidgetId ->

            // Sets up the intent that points to the StackViewService that
            // provides the views for this collection.
            val intent = Intent(context, StackWidgetService::class.java).apply {
                putExtra(AppWidgetManager.EXTRA_APPWIDGET_ID, appWidgetId)
                // When intents are compared, the extras are ignored, so embed
                // the extra sinto the data so that the extras are not ignored.
                data = Uri.parse(toUri(Intent.URI_INTENT_SCHEME))
            }
            val rv = RemoteViews(context.packageName, R.layout.widget_layout).apply {
                setRemoteAdapter(R.id.stack_view, intent)

                // The empty view is displayed when the collection has no items.
                // It must be a sibling of the collection view.
                setEmptyView(R.id.stack_view, R.id.empty_view)
            }

            // This section makes it possible for items to have individualized
            // behavior. It does this by setting up a pending intent template.
            // Individuals items of a collection can't set up their own pending
            // intents. Instead, the collection as a whole sets up a pending
            // intent template, and the individual items set a fillInIntent
            // to create unique behavior on an item-by-item basis.
            val toastPendingIntent: PendingIntent = Intent(
                    context,
                    StackWidgetProvider::class.java
            ).run {
                // Set the action for the intent.
                // When the user touches a particular view, it has the effect of
                // broadcasting TOAST_ACTION.
                action = TOAST_ACTION
                putExtra(AppWidgetManager.EXTRA_APPWIDGET_ID, appWidgetId)
                data = Uri.parse(toUri(Intent.URI_INTENT_SCHEME))

                PendingIntent.getBroadcast(context, 0, this, PendingIntent.FLAG_UPDATE_CURRENT)
            }
            rv.setPendingIntentTemplate(R.id.stack_view, toastPendingIntent)

            appWidgetManager.updateAppWidget(appWidgetId, rv)
        }
        super.onUpdate(context, appWidgetManager, appWidgetIds)
    }
}

Java

public class StackWidgetProvider extends AppWidgetProvider {
    public static final String TOAST_ACTION = "com.example.android.stackwidget.TOAST_ACTION";
    public static final String EXTRA_ITEM = "com.example.android.stackwidget.EXTRA_ITEM";

    ...

    // Called when the BroadcastReceiver receives an Intent broadcast.
    // Checks whether the intent's action is TOAST_ACTION. If it is, the
    // widget displays a Toast message for the current item.
    @Override
    public void onReceive(Context context, Intent intent) {
        AppWidgetManager mgr = AppWidgetManager.getInstance(context);
        if (intent.getAction().equals(TOAST_ACTION)) {
            int appWidgetId = intent.getIntExtra(AppWidgetManager.EXTRA_APPWIDGET_ID,
                AppWidgetManager.INVALID_APPWIDGET_ID);
            // EXTRA_ITEM represents a custom value provided by the Intent
            // passed to the setOnClickFillInIntent() method to indicate the
            // position of the clicked item. See StackRemoteViewsFactory in
            // Set the fill-in Intent for details.
            int viewIndex = intent.getIntExtra(EXTRA_ITEM, 0);
            Toast.makeText(context, "Touched view " + viewIndex, Toast.LENGTH_SHORT).show();
        }
        super.onReceive(context, intent);
    }

    @Override
    public void onUpdate(Context context, AppWidgetManager appWidgetManager, int[] appWidgetIds) {
        // Update each of the widgets with the remote adapter.
        for (int i = 0; i < appWidgetIds.length; ++i) {

            // Sets up the intent that points to the StackViewService that
            // provides the views for this collection.
            Intent intent = new Intent(context, StackWidgetService.class);
            intent.putExtra(AppWidgetManager.EXTRA_APPWIDGET_ID, appWidgetIds[i]);
            // When intents are compared, the extras are ignored, so embed
            // the extras into the data so that the extras are not
            // ignored.
            intent.setData(Uri.parse(intent.toUri(Intent.URI_INTENT_SCHEME)));
            RemoteViews rv = new RemoteViews(context.getPackageName(), R.layout.widget_layout);
            rv.setRemoteAdapter(appWidgetIds[i], R.id.stack_view, intent);

            // The empty view is displayed when the collection has no items. It
            // must be a sibling of the collection view.
            rv.setEmptyView(R.id.stack_view, R.id.empty_view);

            // This section makes it possible for items to have individualized
            // behavior. It does this by setting up a pending intent template.
            // Individuals items of a collection can't set up their own pending
            // intents. Instead, the collection as a whole sets up a pending
            // intent template, and the individual items set a fillInIntent
            // to create unique behavior on an item-by-item basis.
            Intent toastIntent = new Intent(context, StackWidgetProvider.class);
            // Set the action for the intent.
            // When the user touches a particular view, it has the effect of
            // broadcasting TOAST_ACTION.
            toastIntent.setAction(StackWidgetProvider.TOAST_ACTION);
            toastIntent.putExtra(AppWidgetManager.EXTRA_APPWIDGET_ID, appWidgetIds[i]);
            intent.setData(Uri.parse(intent.toUri(Intent.URI_INTENT_SCHEME)));
            PendingIntent toastPendingIntent = PendingIntent.getBroadcast(context, 0, toastIntent,
                PendingIntent.FLAG_UPDATE_CURRENT);
            rv.setPendingIntentTemplate(R.id.stack_view, toastPendingIntent);

            appWidgetManager.updateAppWidget(appWidgetIds[i], rv);
        }
        super.onUpdate(context, appWidgetManager, appWidgetIds);
    }
}

設定填入意圖

您的 RemoteViewsFactory 必須在集合中的每個項目上設定填入意圖。這樣一來,您就能區分特定項目的個別點擊動作。然後,系統會將填入意圖與 PendingIntent 範本合併,判斷輕觸項目時執行的最終意圖。

Kotlin

private const val REMOTE_VIEW_COUNT: Int = 10

class StackRemoteViewsFactory(
        private val context: Context,
        intent: Intent
) : RemoteViewsService.RemoteViewsFactory {

    private lateinit var widgetItems: List<WidgetItem>
    private val appWidgetId: Int = intent.getIntExtra(
            AppWidgetManager.EXTRA_APPWIDGET_ID,
            AppWidgetManager.INVALID_APPWIDGET_ID
    )

    override fun onCreate() {
        // In onCreate(), set up any connections or cursors to your data source.
        // Heavy lifting, such as downloading or creating content, must be
        // deferred to onDataSetChanged() or getViewAt(). Taking more than 20
        // seconds on this call results in an ANR.
        widgetItems = List(REMOTE_VIEW_COUNT) { index -> WidgetItem("$index!") }
        ...
    }
    ...

    override fun getViewAt(position: Int): RemoteViews {
        // Construct a remote views item based on the widget item XML file
        // and set the text based on the position.
        return RemoteViews(context.packageName, R.layout.widget_item).apply {
            setTextViewText(R.id.widget_item, widgetItems[position].text)

            // Set a fill-intent to fill in the pending intent template.
            // that is set on the collection view in StackWidgetProvider.
            val fillInIntent = Intent().apply {
                Bundle().also { extras ->
                    extras.putInt(EXTRA_ITEM, position)
                    putExtras(extras)
                }
            }
            // Make it possible to distinguish the individual on-click
            // action of a given item.
            setOnClickFillInIntent(R.id.widget_item, fillInIntent)
            ...
        }
    }
    ...
}

Java

public class StackWidgetService extends RemoteViewsService {
    @Override
    public RemoteViewsFactory onGetViewFactory(Intent intent) {
        return new StackRemoteViewsFactory(this.getApplicationContext(), intent);
    }
}

class StackRemoteViewsFactory implements RemoteViewsService.RemoteViewsFactory {
    private static final int count = 10;
    private List<WidgetItem> widgetItems = new ArrayList<WidgetItem>();
    private Context context;
    private int appWidgetId;

    public StackRemoteViewsFactory(Context context, Intent intent) {
        this.context = context;
        appWidgetId = intent.getIntExtra(AppWidgetManager.EXTRA_APPWIDGET_ID,
                AppWidgetManager.INVALID_APPWIDGET_ID);
    }

    // Initialize the data set.
    public void onCreate() {
        // In onCreate(), set up any connections or cursors to your data
        // source. Heavy lifting, such as downloading or creating
        // content, must be deferred to onDataSetChanged() or
        // getViewAt(). Taking more than 20 seconds on this call results
        // in an ANR.
        for (int i = 0; i < count; i++) {
            widgetItems.add(new WidgetItem(i + "!"));
        }
        ...
    }

    // Given the position (index) of a WidgetItem in the array, use the
    // item's text value in combination with the widget item XML file to
    // construct a RemoteViews object.
    public RemoteViews getViewAt(int position) {
        // Position always ranges from 0 to getCount() - 1.

        // Construct a RemoteViews item based on the widget item XML
        // file and set the text based on the position.
        RemoteViews rv = new RemoteViews(context.getPackageName(), R.layout.widget_item);
        rv.setTextViewText(R.id.widget_item, widgetItems.get(position).text);

        // Set a fill-intent to fill in the pending
        // intent template that is set on the collection view in
        // StackWidgetProvider.
        Bundle extras = new Bundle();
        extras.putInt(StackWidgetProvider.EXTRA_ITEM, position);
        Intent fillInIntent = new Intent();
        fillInIntent.putExtras(extras);
        // Make it possible to distinguish the individual on-click
        // action of a given item.
        rv.setOnClickFillInIntent(R.id.widget_item, fillInIntent);

        // Return the RemoteViews object.
        return rv;
    }
    ...
}

隨時更新收藏資料

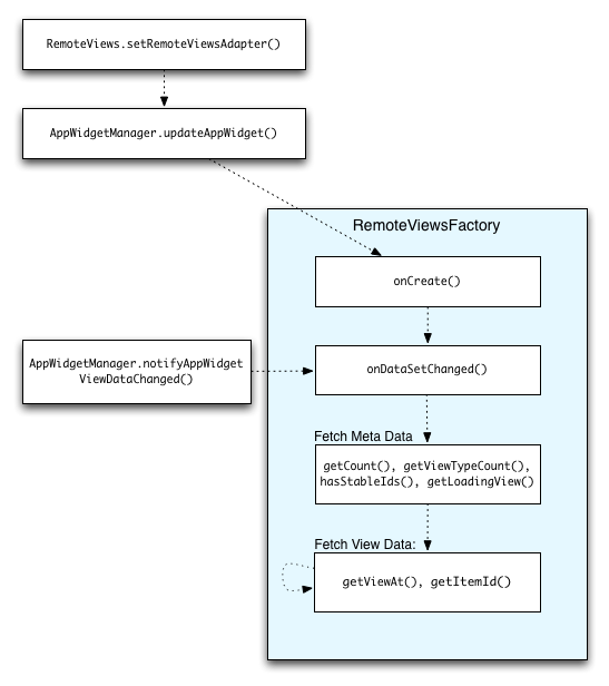
圖 2 說明使用集合的小工具更新流程。這個範例說明小工具程式碼如何與 RemoteViewsFactory 互動,以及如何觸發更新:

圖 2. 更新期間與 RemoteViewsFactory 互動。

使用集合的 Widget 可為使用者提供最新內容。舉例來說,使用者可以透過 Gmail 小工具快速查看收件匣。如要達成這個目標,請觸發 RemoteViewsFactory 和集合檢視畫面,擷取並顯示新資料。

如要執行這項操作,請使用 AppWidgetManager 呼叫 notifyAppWidgetViewDataChanged()。這項呼叫會導致回呼至 RemoteViewsFactory 物件的 onDataSetChanged() 方法,讓您擷取任何新資料。

您可以在 onDataSetChanged() 回呼中同步執行耗用大量資源的作業。保證在從 RemoteViewsFactory 擷取中繼資料或檢視資料之前,這個呼叫會完成。您也可以在 getViewAt() 方法中執行需要大量處理作業的動作。如果這個呼叫需要較長時間,系統會在集合檢視區塊的對應位置顯示載入檢視區塊 (由 RemoteViewsFactory 物件的 getLoadingView() 方法指定),直到呼叫傳回為止。

使用 RemoteCollectionItems 直接傳遞集合

Android 12 (API 級別 31) 新增了 setRemoteAdapter(int viewId, RemoteViews.RemoteCollectionItems items) 方法,可讓應用程式在填入集合檢視區塊時,直接傳遞集合。如果您使用這個方法設定轉接程式,就不需要實作 RemoteViewsFactory,也不需要呼叫 notifyAppWidgetViewDataChanged()

除了更輕鬆地填入轉接器,這種做法還能移除延遲時間,讓使用者向下捲動清單以顯示新項目時,系統能更快填入新項目。只要集合項目數量相對較少,就建議採用這個方法設定轉接器。不過,舉例來說,如果集合包含大量要傳遞至 setImageViewBitmapBitmaps,這種做法就不太適用。

如果集合並非使用一組固定的版面配置 (也就是說,某些項目只會偶爾出現),請使用 setViewTypeCount 指定集合可包含的不重複版面配置數量上限。這樣一來,您就能在應用程式小工具更新時重複使用這個介面卡。

以下範例說明如何實作簡化的 RemoteViews 集合。

Kotlin

val itemLayouts = listOf(
        R.layout.item_type_1,
        R.layout.item_type_2,
        ...
)

remoteView.setRemoteAdapter(
        R.id.list_view,
        RemoteViews.RemoteCollectionItems.Builder()
            .addItem(/* id= */ ID_1, RemoteViews(context.packageName, R.layout.item_type_1))
            .addItem(/* id= */ ID_2, RemoteViews(context.packageName, R.layout.item_type_2))
            ...
            .setViewTypeCount(itemLayouts.count())
            .build()
)

Java

List<Integer> itemLayouts = Arrays.asList(
    R.layout.item_type_1,
    R.layout.item_type_2,
    ...
);

remoteView.setRemoteAdapter(
    R.id.list_view,
    new RemoteViews.RemoteCollectionItems.Builder()
        .addItem(/* id= */ ID_1, new RemoteViews(context.getPackageName(), R.layout.item_type_1))
        .addItem(/* id= */ ID_2, new RemoteViews(context.getPackageName(), R.layout.item_type_2))
        ...
        .setViewTypeCount(itemLayouts.size())
        .build()
);