از ویجت های مجموعه استفاده کنید

روش Compose را امتحان کنید
Jetpack Compose جعبه ابزار UI توصیه شده برای اندروید است. با نحوه ساخت ابزارک با استفاده از APIهای سبک Compose آشنا شوید.

ویجت‌های مجموعه در نمایش بسیاری از عناصر از یک نوع، مانند مجموعه‌ای از تصاویر از یک برنامه گالری، مقاله‌های یک برنامه خبری یا پیام‌های یک برنامه ارتباطی، تخصص دارند. ویجت‌های مجموعه معمولاً روی دو مورد استفاده تمرکز می‌کنند: مرور مجموعه و باز کردن یک عنصر از مجموعه به نمای جزئیات آن. ویجت های مجموعه می توانند به صورت عمودی حرکت کنند.

این ویجت‌ها از RemoteViewsService برای نمایش مجموعه‌هایی استفاده می‌کنند که توسط داده‌های راه دور پشتیبانی می‌شوند، مانند ارائه‌دهنده محتوا . ویجت داده ها را با استفاده از یکی از انواع نمای زیر ارائه می دهد که به نماهای مجموعه معروف هستند:

ListView
نمایی که موارد را در یک لیست پیمایش عمودی نشان می دهد.
GridView
نمایی که موارد را در یک شبکه پیمایش دو بعدی نشان می دهد.
StackView
نمای کارت انباشته - نوعی شبیه رولودکس - که در آن کاربر می تواند کارت جلویی را به سمت بالا یا پایین تکان دهد تا کارت قبلی یا بعدی را ببیند.
AdapterViewFlipper
یک ViewAnimator ساده با پشتیبانی آداپتور که بین دو یا چند نما متحرک می شود. هر بار فقط یک کودک نشان داده می شود.

از آنجایی که این نماهای مجموعه مجموعه هایی را که توسط داده های راه دور پشتیبانی می شوند نمایش می دهند، از یک Adapter برای اتصال رابط کاربری خود به داده هایشان استفاده می کنند. یک Adapter آیتم‌های مجزا را از مجموعه‌ای از داده‌ها به اشیاء View منفرد متصل می‌کند.

و از آنجایی که این نماهای مجموعه توسط آداپتورها پشتیبانی می شوند، چارچوب Android باید شامل معماری اضافی برای پشتیبانی از استفاده از آنها در ویجت ها باشد. در زمینه یک ویجت، Adapter با RemoteViewsFactory جایگزین می‌شود که یک پوشش نازک در اطراف رابط Adapter است. هنگامی که برای یک آیتم خاص در مجموعه درخواست می شود، RemoteViewsFactory مورد را برای مجموعه به عنوان یک شی RemoteViews ایجاد و برمی گرداند. برای گنجاندن نمای مجموعه در ویجت خود، RemoteViewsService و RemoteViewsFactory را پیاده سازی کنید.

RemoteViewsService سرویسی است که به یک آداپتور راه دور اجازه می دهد اشیاء RemoteViews درخواست کند. RemoteViewsFactory یک رابط برای یک آداپتور بین نمای مجموعه - مانند ListView ، GridView و StackView - و داده‌های زیربنایی برای آن نمای است. از نمونه StackWidget ، در اینجا یک مثال از کد boilerplate برای پیاده سازی این سرویس و رابط آورده شده است:

کاتلین

class StackWidgetService : RemoteViewsService() {

    override fun onGetViewFactory(intent: Intent): RemoteViewsFactory {
        return StackRemoteViewsFactory(this.applicationContext, intent)
    }
}

class StackRemoteViewsFactory(
        private val context: Context,
        intent: Intent
) : RemoteViewsService.RemoteViewsFactory {

// See the RemoteViewsFactory API reference for the full list of methods to
// implement.

}

جاوا

public class StackWidgetService extends RemoteViewsService {
    @Override
    public RemoteViewsFactory onGetViewFactory(Intent intent) {
        return new StackRemoteViewsFactory(this.getApplicationContext(), intent);
    }
}

class StackRemoteViewsFactory implements RemoteViewsService.RemoteViewsFactory {

// See the RemoteViewsFactory API reference for the full list of methods to
// implement.

}

نمونه برنامه

گزیده کد در این بخش نیز از نمونه StackWidget گرفته شده است:

شکل 1. StackWidget .

این نمونه از یک پشته ده نما تشکیل شده است که مقادیر صفر تا نه را نمایش می دهد. ویجت نمونه دارای این رفتارهای اولیه است:

  • کاربر می تواند نمای بالای ویجت را به صورت عمودی پرت کند تا نمای بعدی یا قبلی را نمایش دهد. این یک رفتار StackView داخلی است.

  • بدون هیچ گونه تعامل کاربر، ویجت به طور خودکار از طریق نماهای خود به ترتیب مانند یک نمایش اسلاید پیشرفت می کند. این به دلیل تنظیم android:autoAdvanceViewId="@id/stack_view" در فایل res/xml/stackwidgetinfo.xml است. این تنظیم برای View ID اعمال می شود که در این مورد شناسه view نمای پشته است.

  • اگر کاربر نمای بالا را لمس کند، ویجت پیام Toast "نمای لمس شده n " را نشان می دهد، جایی که n نمایه (موقعیت) نمای لمس شده است. برای بحث بیشتر در مورد نحوه پیاده سازی رفتارها، به بخش افزودن رفتار به آیتم های فردی مراجعه کنید.

ویجت ها را با مجموعه ها پیاده سازی کنید

برای پیاده‌سازی یک ویجت با مجموعه‌ها، مراحل پیاده‌سازی هر ویجت را دنبال کنید، به دنبال آن چند مرحله اضافی انجام دهید: مانیفست را تغییر دهید، نمای مجموعه را به طرح‌بندی ویجت اضافه کنید، و زیرکلاس AppWidgetProvider خود را تغییر دهید.

مانیفست برای ویجت های دارای مجموعه

فراتر از الزامات ذکر شده در اعلام یک ویجت در مانیفست ، باید امکان اتصال ویجت های دارای مجموعه به RemoteViewsService شما را فراهم کنید. این کار را با اعلام سرویس در فایل مانیفست خود با مجوز BIND_REMOTEVIEWS انجام دهید. این مانع از دسترسی آزادانه سایر برنامه ها به داده های ویجت شما می شود.

به عنوان مثال، هنگام ایجاد ویجتی که از RemoteViewsService برای پر کردن نمای مجموعه استفاده می کند، ورودی مانیفست ممکن است به شکل زیر باشد:

<service android:name="MyWidgetService"
    android:permission="android.permission.BIND_REMOTEVIEWS" />

در این مثال، android:name="MyWidgetService" به زیرکلاس RemoteViewsService شما اشاره دارد.

طرح بندی ویجت ها با مجموعه ها

نیاز اصلی برای فایل XML طرح بندی ویجت شما این است که شامل یکی از نماهای مجموعه باشد: ListView ، GridView ، StackView ، یا AdapterViewFlipper . در اینجا فایل widget_layout.xml برای نمونه StackWidget است:

<FrameLayout xmlns:android="http://schemas.android.com/apk/res/android"
    android:layout_width="match_parent"
    android:layout_height="match_parent">
    <StackView
        android:id="@+id/stack_view"
        android:layout_width="match_parent"
        android:layout_height="match_parent"
        android:gravity="center"
        android:loopViews="true" />
    <TextView
        android:id="@+id/empty_view"
        android:layout_width="match_parent"
        android:layout_height="match_parent"
        android:gravity="center"
        android:background="@drawable/widget_item_background"
        android:textColor="#ffffff"
        android:textStyle="bold"
        android:text="@string/empty_view_text"
        android:textSize="20sp" />
</FrameLayout>

توجه داشته باشید که نماهای خالی باید خواهر و برادر نمای مجموعه باشند که نمای خالی نمایانگر حالت خالی است.

علاوه بر فایل طرح‌بندی برای کل ویجت، فایل طرح‌بندی دیگری ایجاد کنید که طرح‌بندی هر آیتم در مجموعه را مشخص می‌کند – برای مثال، طرح‌بندی برای هر کتاب در مجموعه‌ای از کتاب‌ها. نمونه StackWidget فقط یک فایل طرح بندی آیتم دارد، widget_item.xml ، زیرا همه موارد از طرح بندی یکسانی استفاده می کنند.

کلاس AppWidgetProvider برای ویجت ها با مجموعه

همانند ویجت‌های معمولی، بخش عمده کد در زیر کلاس AppWidgetProvider شما معمولاً در onUpdate() قرار می‌گیرد. تفاوت عمده در پیاده سازی شما برای onUpdate() هنگام ایجاد ویجت با مجموعه ها این است که باید setRemoteAdapter() فراخوانی کنید. این به نمای مجموعه می گوید که داده های خود را از کجا دریافت کند. سپس RemoteViewsService می تواند پیاده سازی RemoteViewsFactory شما را برگرداند و ویجت می تواند داده های مناسب را ارائه دهد. هنگام فراخوانی این روش، یک intent ارسال کنید که به اجرای RemoteViewsService و شناسه ویجت اشاره می کند که ویجت را برای به روز رسانی مشخص می کند.

به عنوان مثال، در اینجا نحوه پیاده سازی نمونه StackWidget متد onUpdate() برای تنظیم RemoteViewsService به عنوان آداپتور راه دور برای مجموعه ویجت آمده است:

کاتلین

override fun onUpdate(
        context: Context,
        appWidgetManager: AppWidgetManager,
        appWidgetIds: IntArray
) {
    // Update each of the widgets with the remote adapter.
    appWidgetIds.forEach { appWidgetId ->

        // Set up the intent that starts the StackViewService, which
        // provides the views for this collection.
        val intent = Intent(context, StackWidgetService::class.java).apply {
            // Add the widget ID to the intent extras.
            putExtra(AppWidgetManager.EXTRA_APPWIDGET_ID, appWidgetId)
            data = Uri.parse(toUri(Intent.URI_INTENT_SCHEME))
        }
        // Instantiate the RemoteViews object for the widget layout.
        val views = RemoteViews(context.packageName, R.layout.widget_layout).apply {
            // Set up the RemoteViews object to use a RemoteViews adapter.
            // This adapter connects to a RemoteViewsService through the
            // specified intent.
            // This is how you populate the data.
            setRemoteAdapter(R.id.stack_view, intent)

            // The empty view is displayed when the collection has no items.
            // It must be in the same layout used to instantiate the
            // RemoteViews object.
            setEmptyView(R.id.stack_view, R.id.empty_view)
        }

        // Do additional processing specific to this widget.

        appWidgetManager.updateAppWidget(appWidgetId, views)
    }
    super.onUpdate(context, appWidgetManager, appWidgetIds)
}

جاوا

public void onUpdate(Context context, AppWidgetManager appWidgetManager, int[] appWidgetIds) {
    // Update each of the widgets with the remote adapter.
    for (int i = 0; i < appWidgetIds.length; ++i) {

        // Set up the intent that starts the StackViewService, which
        // provides the views for this collection.
        Intent intent = new Intent(context, StackWidgetService.class);
        // Add the widget ID to the intent extras.
        intent.putExtra(AppWidgetManager.EXTRA_APPWIDGET_ID, appWidgetIds[i]);
        intent.setData(Uri.parse(intent.toUri(Intent.URI_INTENT_SCHEME)));
        // Instantiate the RemoteViews object for the widget layout.
        RemoteViews views = new RemoteViews(context.getPackageName(), R.layout.widget_layout);
        // Set up the RemoteViews object to use a RemoteViews adapter.
        // This adapter connects to a RemoteViewsService through the specified
        // intent.
        // This is how you populate the data.
        views.setRemoteAdapter(R.id.stack_view, intent);

        // The empty view is displayed when the collection has no items.
        // It must be in the same layout used to instantiate the RemoteViews
        // object.
        views.setEmptyView(R.id.stack_view, R.id.empty_view);

        // Do additional processing specific to this widget.

        appWidgetManager.updateAppWidget(appWidgetIds[i], views);
    }
    super.onUpdate(context, appWidgetManager, appWidgetIds);
}

داده های ماندگار

همانطور که در این صفحه توضیح داده شد، زیر کلاس RemoteViewsService RemoteViewsFactory مورد استفاده برای پر کردن نمای مجموعه از راه دور را فراهم می کند.

به طور خاص، این مراحل را انجام دهید:

  1. زیر کلاس RemoteViewsService . RemoteViewsService سرویسی است که از طریق آن یک آداپتور راه دور می تواند RemoteViews درخواست کند.

  2. در زیر کلاس RemoteViewsService خود، کلاسی را قرار دهید که رابط RemoteViewsFactory را پیاده سازی می کند. RemoteViewsFactory یک رابط برای یک آداپتور بین نمای مجموعه از راه دور - مانند ListView ، GridView ، StackView - و داده های اساسی برای آن نمای است. پیاده سازی شما مسئول ایجاد یک شی RemoteViews برای هر آیتم در مجموعه داده است. این رابط یک پوشش نازک در اطراف Adapter است.

شما نمی توانید برای تداوم به یک نمونه از سرویس خود یا هر داده ای که در آن موجود است تکیه کنید. داده ها را در RemoteViewsService خود ذخیره نکنید مگر اینکه ثابت باشد. اگر می‌خواهید داده‌های ویجت شما باقی بماند، بهترین روش استفاده از یک ContentProvider است که داده‌های آن فراتر از چرخه عمر فرآیند باقی می‌مانند. به عنوان مثال، یک ویجت فروشگاه مواد غذایی می تواند وضعیت هر مورد از لیست مواد غذایی را در یک مکان ثابت مانند پایگاه داده SQL ذخیره کند.

محتویات اولیه اجرای RemoteViewsService RemoteViewsFactory آن است که در بخش زیر توضیح داده شده است.

رابط RemoteViewsFactory

کلاس سفارشی شما که رابط RemoteViewsFactory را پیاده‌سازی می‌کند، داده‌های آیتم‌های مجموعه خود را در اختیار ویجت قرار می‌دهد. برای انجام این کار، فایل طرح بندی XML مورد ویجت شما را با منبع داده ترکیب می کند. این منبع داده می تواند هر چیزی از یک پایگاه داده گرفته تا یک آرایه ساده باشد. در نمونه StackWidget ، منبع داده آرایه‌ای از WidgetItems است. RemoteViewsFactory به عنوان یک آداپتور برای چسباندن داده ها به نمای مجموعه از راه دور عمل می کند.

دو روش مهمی که باید برای زیرکلاس RemoteViewsFactory خود پیاده سازی کنید onCreate() و getViewAt() هستند.

هنگام ایجاد کارخانه شما برای اولین بار، سیستم onCreate() را فراخوانی می کند. این جایی است که شما هر گونه اتصال یا نشانگر را به منبع داده خود تنظیم می کنید. به عنوان مثال، نمونه StackWidget از onCreate() برای مقداردهی اولیه آرایه ای از اشیاء WidgetItem استفاده می کند. هنگامی که ویجت شما فعال است، سیستم با استفاده از موقعیت فهرست آنها در آرایه به این اشیاء دسترسی پیدا می کند و متنی که در آنها وجود دارد را نمایش می دهد.

در اینجا گزیده ای از اجرای RemoteViewsFactory نمونه StackWidget است که بخش هایی از متد onCreate() نشان می دهد:

کاتلین

private const val REMOTE_VIEW_COUNT: Int = 10

class StackRemoteViewsFactory(
        private val context: Context
) : RemoteViewsService.RemoteViewsFactory {

    private lateinit var widgetItems: List<WidgetItem>

    override fun onCreate() {
        // In onCreate(), set up any connections or cursors to your data
        // source. Heavy lifting, such as downloading or creating content,
        // must be deferred to onDataSetChanged() or getViewAt(). Taking
        // more than 20 seconds on this call results in an ANR.
        widgetItems = List(REMOTE_VIEW_COUNT) { index -> WidgetItem("$index!") }
        ...
    }
    ...
}

جاوا

class StackRemoteViewsFactory implements RemoteViewsService.RemoteViewsFactory {
    private static final int REMOTE_VIEW_COUNT = 10;
    private List<WidgetItem> widgetItems = new ArrayList<WidgetItem>();

    public void onCreate() {
        // In onCreate(), setup any connections or cursors to your data
        // source. Heavy lifting, such as downloading or creating content,
        // must be deferred to onDataSetChanged() or getViewAt(). Taking
        // more than 20 seconds on this call results in an ANR.
        for (int i = 0; i < REMOTE_VIEW_COUNT; i++) {
            widgetItems.add(new WidgetItem(i + "!"));
        }
        ...
    }
...

متد RemoteViewsFactory getViewAt() یک شی RemoteViews مربوط به داده را در position مشخص شده در مجموعه داده برمی گرداند. در اینجا گزیده ای از اجرای RemoteViewsFactory نمونه StackWidget است:

کاتلین

override fun getViewAt(position: Int): RemoteViews {
    // Construct a remote views item based on the widget item XML file
    // and set the text based on the position.
    return RemoteViews(context.packageName, R.layout.widget_item).apply {
        setTextViewText(R.id.widget_item, widgetItems[position].text)
    }
}

جاوا

public RemoteViews getViewAt(int position) {
    // Construct a remote views item based on the widget item XML file
    // and set the text based on the position.
    RemoteViews views = new RemoteViews(context.getPackageName(), R.layout.widget_item);
    views.setTextViewText(R.id.widget_item, widgetItems.get(position).text);
    return views;
}

رفتار را به موارد جداگانه اضافه کنید

بخش های قبل نشان می دهد که چگونه داده های خود را به مجموعه ویجت خود متصل کنید. اما اگر بخواهید رفتار پویا را به آیتم های فردی در نمای مجموعه خود اضافه کنید، چه؟

همانطور که در Handle events با کلاس onUpdate() توضیح داده شد، شما معمولاً از setOnClickPendingIntent() برای تنظیم رفتار کلیک یک شی استفاده می کنید—مانند ایجاد یک دکمه برای راه اندازی یک Activity . اما این رویکرد برای بازدیدهای کودک در یک مورد مجموعه فردی مجاز نیست. برای مثال، می‌توانید از setOnClickPendingIntent() برای راه‌اندازی یک دکمه سراسری در ویجت Gmail که برنامه را راه‌اندازی می‌کند، برای مثال، استفاده کنید، اما نه در موارد منفرد فهرست.

در عوض، برای افزودن رفتار کلیکی به آیتم‌های مجزا در یک مجموعه، از setOnClickFillInIntent() استفاده کنید. این مستلزم راه‌اندازی یک الگوی هدف معلق برای نمای مجموعه شما و سپس تنظیم یک هدف تکمیلی برای هر مورد در مجموعه از طریق RemoteViewsFactory است.

این بخش از نمونه StackWidget برای توضیح نحوه افزودن رفتار به موارد جداگانه استفاده می کند. در نمونه StackWidget ، اگر کاربر نمای بالایی را لمس کند، ویجت پیام Toast "نمای لمس شده n " را نشان می دهد، که در آن n شاخص (موقعیت) نمای لمس شده است. این روش کار می کند:

  • StackWidgetProvider -یک زیرکلاس AppWidgetProvider یک هدف معلق با یک اقدام سفارشی به نام TOAST_ACTION ایجاد می کند.

  • وقتی کاربر یک نما را لمس می‌کند، intent فعال می‌شود و TOAST_ACTION را پخش می‌کند.

  • این پخش توسط متد onReceive() کلاس StackWidgetProvider متوقف می شود و ویجت پیام Toast را برای نمای لمس شده نمایش می دهد. داده های اقلام مجموعه توسط RemoteViewsFactory از طریق RemoteViewsService ارائه می شود.

الگوی هدف معلق را تنظیم کنید

StackWidgetProvider (یک زیر کلاس AppWidgetProvider ) یک هدف معلق را تنظیم می کند. آیتم‌های جداگانه یک مجموعه نمی‌توانند اهداف معلق خود را تنظیم کنند. در عوض، مجموعه به عنوان یک کل یک الگوی هدف معلق را تنظیم می‌کند، و آیتم‌های جداگانه یک قصد تکمیلی برای ایجاد رفتار منحصربه‌فرد بر اساس آیتم به مورد تنظیم می‌کنند.

این کلاس همچنین پخشی را دریافت می کند که هنگام لمس یک نمای توسط کاربر ارسال می شود. این رویداد را در متد onReceive() خود پردازش می کند. اگر کنش intent TOAST_ACTION باشد، ویجت یک پیام Toast برای نمای فعلی نمایش می دهد.

کاتلین

const val TOAST_ACTION = "com.example.android.stackwidget.TOAST_ACTION"
const val EXTRA_ITEM = "com.example.android.stackwidget.EXTRA_ITEM"

class StackWidgetProvider : AppWidgetProvider() {

    ...

    // Called when the BroadcastReceiver receives an Intent broadcast.
    // Checks whether the intent's action is TOAST_ACTION. If it is, the
    // widget displays a Toast message for the current item.
    override fun onReceive(context: Context, intent: Intent) {
        val mgr: AppWidgetManager = AppWidgetManager.getInstance(context)
        if (intent.action == TOAST_ACTION) {
            val appWidgetId: Int = intent.getIntExtra(
                    AppWidgetManager.EXTRA_APPWIDGET_ID,
                    AppWidgetManager.INVALID_APPWIDGET_ID
            )
            // EXTRA_ITEM represents a custom value provided by the Intent
            // passed to the setOnClickFillInIntent() method to indicate the
            // position of the clicked item. See StackRemoteViewsFactory in
            // Set the fill-in Intent for details.
            val viewIndex: Int = intent.getIntExtra(EXTRA_ITEM, 0)
            Toast.makeText(context, "Touched view $viewIndex", Toast.LENGTH_SHORT).show()
        }
        super.onReceive(context, intent)
    }

    override fun onUpdate(
            context: Context,
            appWidgetManager: AppWidgetManager,
            appWidgetIds: IntArray
    ) {
        // Update each of the widgets with the remote adapter.
        appWidgetIds.forEach { appWidgetId ->

            // Sets up the intent that points to the StackViewService that
            // provides the views for this collection.
            val intent = Intent(context, StackWidgetService::class.java).apply {
                putExtra(AppWidgetManager.EXTRA_APPWIDGET_ID, appWidgetId)
                // When intents are compared, the extras are ignored, so embed
                // the extra sinto the data so that the extras are not ignored.
                data = Uri.parse(toUri(Intent.URI_INTENT_SCHEME))
            }
            val rv = RemoteViews(context.packageName, R.layout.widget_layout).apply {
                setRemoteAdapter(R.id.stack_view, intent)

                // The empty view is displayed when the collection has no items.
                // It must be a sibling of the collection view.
                setEmptyView(R.id.stack_view, R.id.empty_view)
            }

            // This section makes it possible for items to have individualized
            // behavior. It does this by setting up a pending intent template.
            // Individuals items of a collection can't set up their own pending
            // intents. Instead, the collection as a whole sets up a pending
            // intent template, and the individual items set a fillInIntent
            // to create unique behavior on an item-by-item basis.
            val toastPendingIntent: PendingIntent = Intent(
                    context,
                    StackWidgetProvider::class.java
            ).run {
                // Set the action for the intent.
                // When the user touches a particular view, it has the effect of
                // broadcasting TOAST_ACTION.
                action = TOAST_ACTION
                putExtra(AppWidgetManager.EXTRA_APPWIDGET_ID, appWidgetId)
                data = Uri.parse(toUri(Intent.URI_INTENT_SCHEME))

                PendingIntent.getBroadcast(context, 0, this, PendingIntent.FLAG_UPDATE_CURRENT)
            }
            rv.setPendingIntentTemplate(R.id.stack_view, toastPendingIntent)

            appWidgetManager.updateAppWidget(appWidgetId, rv)
        }
        super.onUpdate(context, appWidgetManager, appWidgetIds)
    }
}

جاوا

public class StackWidgetProvider extends AppWidgetProvider {
    public static final String TOAST_ACTION = "com.example.android.stackwidget.TOAST_ACTION";
    public static final String EXTRA_ITEM = "com.example.android.stackwidget.EXTRA_ITEM";

    ...

    // Called when the BroadcastReceiver receives an Intent broadcast.
    // Checks whether the intent's action is TOAST_ACTION. If it is, the
    // widget displays a Toast message for the current item.
    @Override
    public void onReceive(Context context, Intent intent) {
        AppWidgetManager mgr = AppWidgetManager.getInstance(context);
        if (intent.getAction().equals(TOAST_ACTION)) {
            int appWidgetId = intent.getIntExtra(AppWidgetManager.EXTRA_APPWIDGET_ID,
                AppWidgetManager.INVALID_APPWIDGET_ID);
            // EXTRA_ITEM represents a custom value provided by the Intent
            // passed to the setOnClickFillInIntent() method to indicate the
            // position of the clicked item. See StackRemoteViewsFactory in
            // Set the fill-in Intent for details.
            int viewIndex = intent.getIntExtra(EXTRA_ITEM, 0);
            Toast.makeText(context, "Touched view " + viewIndex, Toast.LENGTH_SHORT).show();
        }
        super.onReceive(context, intent);
    }

    @Override
    public void onUpdate(Context context, AppWidgetManager appWidgetManager, int[] appWidgetIds) {
        // Update each of the widgets with the remote adapter.
        for (int i = 0; i < appWidgetIds.length; ++i) {

            // Sets up the intent that points to the StackViewService that
            // provides the views for this collection.
            Intent intent = new Intent(context, StackWidgetService.class);
            intent.putExtra(AppWidgetManager.EXTRA_APPWIDGET_ID, appWidgetIds[i]);
            // When intents are compared, the extras are ignored, so embed
            // the extras into the data so that the extras are not
            // ignored.
            intent.setData(Uri.parse(intent.toUri(Intent.URI_INTENT_SCHEME)));
            RemoteViews rv = new RemoteViews(context.getPackageName(), R.layout.widget_layout);
            rv.setRemoteAdapter(appWidgetIds[i], R.id.stack_view, intent);

            // The empty view is displayed when the collection has no items. It
            // must be a sibling of the collection view.
            rv.setEmptyView(R.id.stack_view, R.id.empty_view);

            // This section makes it possible for items to have individualized
            // behavior. It does this by setting up a pending intent template.
            // Individuals items of a collection can't set up their own pending
            // intents. Instead, the collection as a whole sets up a pending
            // intent template, and the individual items set a fillInIntent
            // to create unique behavior on an item-by-item basis.
            Intent toastIntent = new Intent(context, StackWidgetProvider.class);
            // Set the action for the intent.
            // When the user touches a particular view, it has the effect of
            // broadcasting TOAST_ACTION.
            toastIntent.setAction(StackWidgetProvider.TOAST_ACTION);
            toastIntent.putExtra(AppWidgetManager.EXTRA_APPWIDGET_ID, appWidgetIds[i]);
            intent.setData(Uri.parse(intent.toUri(Intent.URI_INTENT_SCHEME)));
            PendingIntent toastPendingIntent = PendingIntent.getBroadcast(context, 0, toastIntent,
                PendingIntent.FLAG_UPDATE_CURRENT);
            rv.setPendingIntentTemplate(R.id.stack_view, toastPendingIntent);

            appWidgetManager.updateAppWidget(appWidgetIds[i], rv);
        }
        super.onUpdate(context, appWidgetManager, appWidgetIds);
    }
}

هدف پر کردن را تنظیم کنید

RemoteViewsFactory شما باید برای هر مورد در مجموعه، یک هدف پرکننده تنظیم کند. این امر باعث می شود که عملکرد فردی روی یک آیتم خاص را تشخیص دهید. سپس قصد پر کردن با قالب PendingIntent ترکیب می‌شود تا هدف نهایی که هنگام ضربه زدن روی آیتم اجرا می‌شود، مشخص شود.

کاتلین

private const val REMOTE_VIEW_COUNT: Int = 10

class StackRemoteViewsFactory(
        private val context: Context,
        intent: Intent
) : RemoteViewsService.RemoteViewsFactory {

    private lateinit var widgetItems: List<WidgetItem>
    private val appWidgetId: Int = intent.getIntExtra(
            AppWidgetManager.EXTRA_APPWIDGET_ID,
            AppWidgetManager.INVALID_APPWIDGET_ID
    )

    override fun onCreate() {
        // In onCreate(), set up any connections or cursors to your data source.
        // Heavy lifting, such as downloading or creating content, must be
        // deferred to onDataSetChanged() or getViewAt(). Taking more than 20
        // seconds on this call results in an ANR.
        widgetItems = List(REMOTE_VIEW_COUNT) { index -> WidgetItem("$index!") }
        ...
    }
    ...

    override fun getViewAt(position: Int): RemoteViews {
        // Construct a remote views item based on the widget item XML file
        // and set the text based on the position.
        return RemoteViews(context.packageName, R.layout.widget_item).apply {
            setTextViewText(R.id.widget_item, widgetItems[position].text)

            // Set a fill-intent to fill in the pending intent template.
            // that is set on the collection view in StackWidgetProvider.
            val fillInIntent = Intent().apply {
                Bundle().also { extras ->
                    extras.putInt(EXTRA_ITEM, position)
                    putExtras(extras)
                }
            }
            // Make it possible to distinguish the individual on-click
            // action of a given item.
            setOnClickFillInIntent(R.id.widget_item, fillInIntent)
            ...
        }
    }
    ...
}

جاوا

public class StackWidgetService extends RemoteViewsService {
    @Override
    public RemoteViewsFactory onGetViewFactory(Intent intent) {
        return new StackRemoteViewsFactory(this.getApplicationContext(), intent);
    }
}

class StackRemoteViewsFactory implements RemoteViewsService.RemoteViewsFactory {
    private static final int count = 10;
    private List<WidgetItem> widgetItems = new ArrayList<WidgetItem>();
    private Context context;
    private int appWidgetId;

    public StackRemoteViewsFactory(Context context, Intent intent) {
        this.context = context;
        appWidgetId = intent.getIntExtra(AppWidgetManager.EXTRA_APPWIDGET_ID,
                AppWidgetManager.INVALID_APPWIDGET_ID);
    }

    // Initialize the data set.
    public void onCreate() {
        // In onCreate(), set up any connections or cursors to your data
        // source. Heavy lifting, such as downloading or creating
        // content, must be deferred to onDataSetChanged() or
        // getViewAt(). Taking more than 20 seconds on this call results
        // in an ANR.
        for (int i = 0; i < count; i++) {
            widgetItems.add(new WidgetItem(i + "!"));
        }
        ...
    }

    // Given the position (index) of a WidgetItem in the array, use the
    // item's text value in combination with the widget item XML file to
    // construct a RemoteViews object.
    public RemoteViews getViewAt(int position) {
        // Position always ranges from 0 to getCount() - 1.

        // Construct a RemoteViews item based on the widget item XML
        // file and set the text based on the position.
        RemoteViews rv = new RemoteViews(context.getPackageName(), R.layout.widget_item);
        rv.setTextViewText(R.id.widget_item, widgetItems.get(position).text);

        // Set a fill-intent to fill in the pending
        // intent template that is set on the collection view in
        // StackWidgetProvider.
        Bundle extras = new Bundle();
        extras.putInt(StackWidgetProvider.EXTRA_ITEM, position);
        Intent fillInIntent = new Intent();
        fillInIntent.putExtras(extras);
        // Make it possible to distinguish the individual on-click
        // action of a given item.
        rv.setOnClickFillInIntent(R.id.widget_item, fillInIntent);

        // Return the RemoteViews object.
        return rv;
    }
    ...
}

داده های مجموعه را تازه نگه دارید

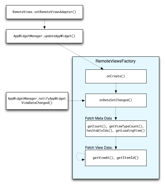
شکل 2 جریان به روز رسانی را در ویجتی نشان می دهد که از مجموعه ها استفاده می کند. این نشان می دهد که چگونه کد ویجت با RemoteViewsFactory تعامل می کند و چگونه می توانید به روز رسانی ها را راه اندازی کنید:

شکل 2. تعامل با RemoteViewsFactory در طول به روز رسانی.

ویجت هایی که از مجموعه ها استفاده می کنند می توانند محتوای به روز را در اختیار کاربران قرار دهند. به عنوان مثال، ویجت Gmail به کاربران یک عکس فوری از صندوق ورودی خود می دهد. برای ایجاد این امکان، نمای RemoteViewsFactory و مجموعه خود را برای واکشی و نمایش داده‌های جدید فعال کنید.

برای انجام این کار، از AppWidgetManager برای فراخوانی notifyAppWidgetViewDataChanged() استفاده کنید. این فراخوانی منجر به پاسخ به متد onDataSetChanged() شی RemoteViewsFactory شما می‌شود که به شما امکان می‌دهد هر داده جدیدی را واکشی کنید.

شما می توانید عملیات فشرده پردازش را به صورت همزمان در پاسخ به تماس onDataSetChanged() انجام دهید. شما تضمین می‌کنید که این تماس قبل از واکشی داده‌های فراداده یا مشاهده از RemoteViewsFactory انجام شود. شما همچنین می توانید عملیات فشرده پردازش را در متد getViewAt() انجام دهید. اگر این فراخوانی طولانی شود، نمای بارگیری - مشخص شده توسط متد getLoadingView() شی RemoteViewsFactory - در موقعیت مربوطه نمای مجموعه نمایش داده می شود تا زمانی که برگردد.

از RemoteCollectionItems برای ارسال مستقیم به مجموعه استفاده کنید

Android 12 (سطح API 31) متد setRemoteAdapter(int viewId, RemoteViews.RemoteCollectionItems items) را اضافه می کند که به برنامه شما امکان می دهد هنگام پر کردن نمای مجموعه مستقیماً از یک مجموعه عبور کند. اگر آداپتور خود را با استفاده از این روش تنظیم کرده اید، نیازی به پیاده سازی RemoteViewsFactory ندارید و نیازی به فراخوانی notifyAppWidgetViewDataChanged() ندارید.

این رویکرد علاوه بر اینکه پر کردن آداپتور شما را آسان‌تر می‌کند، تأخیر پر کردن آیتم‌های جدید را نیز حذف می‌کند، زمانی که کاربران فهرست را به پایین اسکرول می‌کنند تا یک مورد جدید را نشان دهند. این رویکرد برای تنظیم آداپتور تا زمانی ترجیح داده می شود که مجموعه اقلام مجموعه شما نسبتاً کوچک باشد. با این حال، به عنوان مثال، اگر مجموعه شما حاوی تعداد زیادی Bitmaps باشد که به setImageViewBitmap ارسال شده است، این رویکرد به خوبی کار نمی کند.

اگر مجموعه از مجموعه ثابتی از طرح‌بندی‌ها استفاده نمی‌کند - یعنی اگر برخی موارد فقط گاهی اوقات وجود دارند - از setViewTypeCount برای تعیین حداکثر تعداد طرح‌بندی‌های منحصربه‌فردی که مجموعه می‌تواند داشته باشد، استفاده کنید. این به آداپتور اجازه می‌دهد تا در به‌روزرسانی‌های ویجت برنامه شما دوباره استفاده شود.

در اینجا نمونه ای از نحوه پیاده سازی مجموعه های RemoteViews ساده شده است.

کاتلین

val itemLayouts = listOf(
        R.layout.item_type_1,
        R.layout.item_type_2,
        ...
)

remoteView.setRemoteAdapter(
        R.id.list_view,
        RemoteViews.RemoteCollectionItems.Builder()
            .addItem(/* id= */ ID_1, RemoteViews(context.packageName, R.layout.item_type_1))
            .addItem(/* id= */ ID_2, RemoteViews(context.packageName, R.layout.item_type_2))
            ...
            .setViewTypeCount(itemLayouts.count())
            .build()
)

جاوا

List<Integer> itemLayouts = Arrays.asList(
    R.layout.item_type_1,
    R.layout.item_type_2,
    ...
);

remoteView.setRemoteAdapter(
    R.id.list_view,
    new RemoteViews.RemoteCollectionItems.Builder()
        .addItem(/* id= */ ID_1, new RemoteViews(context.getPackageName(), R.layout.item_type_1))
        .addItem(/* id= */ ID_2, new RemoteViews(context.getPackageName(), R.layout.item_type_2))
        ...
        .setViewTypeCount(itemLayouts.size())
        .build()
);