Utiliser les widgets de collection

Essayer Compose
Jetpack Compose est le kit d'outils d'UI recommandé pour Android. Découvrez comment créer des widgets à l'aide d'API de style Compose.

Les widgets de collection sont spécialisés dans l'affichage de nombreux éléments du même type, comme des collections d'images d'une application Galerie, des articles d'une application d'actualités ou des messages d'une application de communication. Les widgets de collection se concentrent généralement sur deux cas d'utilisation : parcourir la collection et ouvrir un élément de la collection dans sa vue détaillée. Les widgets de collection peuvent défiler verticalement.

Ces widgets utilisent RemoteViewsService pour afficher les collections qui sont soutenues par des données à distance, comme celles d'un fournisseur de contenu. Le widget présente les données à l'aide de l'un des types de vue suivants, appelés vues de collection :

ListView
Vue qui affiche les éléments dans une liste à défilement vertical.
GridView
Vue qui affiche les éléments dans une grille de défilement bidimensionnelle.
StackView
Une vue de cartes empilées, un peu comme un Rolodex, où l'utilisateur peut faire glisser la carte avant vers le haut ou vers le bas pour voir la carte précédente ou suivante, respectivement.
AdapterViewFlipper
Un ViewAnimator simple soutenu par un adaptateur qui anime entre deux vues ou plus. Un seul enfant est affiché à la fois.

Étant donné que ces vues de collection affichent des collections soutenues par des données à distance, elles utilisent un Adapter pour lier leur interface utilisateur à leurs données. Un Adapter lie des éléments individuels d'un ensemble de données à des objets View individuels.

Comme ces vues de collection sont soutenues par des adaptateurs, le framework Android doit inclure une architecture supplémentaire pour prendre en charge leur utilisation dans les widgets. Dans le contexte d'un widget, Adapter est remplacé par RemoteViewsFactory, qui est un wrapper fin autour de l'interface Adapter. Lorsqu'un élément spécifique de la collection est demandé, RemoteViewsFactory crée et renvoie l'élément de la collection sous la forme d'un objet RemoteViews. Pour inclure une vue de collection dans votre widget, implémentez RemoteViewsService et RemoteViewsFactory.

RemoteViewsService est un service qui permet à un adaptateur distant de demander des objets RemoteViews. RemoteViewsFactory est une interface pour un adaptateur entre une vue de collection (telle que ListView, GridView et StackView) et les données sous-jacentes de cette vue. Voici un exemple de code passe-partout permettant d'implémenter ce service et cette interface à partir de l'exemple StackWidget :

Kotlin

class StackWidgetService : RemoteViewsService() {

    override fun onGetViewFactory(intent: Intent): RemoteViewsFactory {
        return StackRemoteViewsFactory(this.applicationContext, intent)
    }
}

class StackRemoteViewsFactory(
        private val context: Context,
        intent: Intent
) : RemoteViewsService.RemoteViewsFactory {

// See the RemoteViewsFactory API reference for the full list of methods to
// implement.

}

Java

public class StackWidgetService extends RemoteViewsService {
    @Override
    public RemoteViewsFactory onGetViewFactory(Intent intent) {
        return new StackRemoteViewsFactory(this.getApplicationContext(), intent);
    }
}

class StackRemoteViewsFactory implements RemoteViewsService.RemoteViewsFactory {

// See the RemoteViewsFactory API reference for the full list of methods to
// implement.

}

Exemple d'application

Les extraits de code de cette section sont également tirés de l'exemple StackWidget :

Figure 1. StackWidget.

Cet exemple se compose d'une pile de dix vues qui affichent les valeurs de zéro à neuf. Le widget exemple présente les principaux comportements suivants :

  • L'utilisateur peut faire défiler la vue supérieure du widget verticalement pour afficher la vue suivante ou précédente. Il s'agit d'un comportement StackView intégré.

  • Sans aucune interaction de l'utilisateur, le widget fait défiler automatiquement ses vues de manière séquentielle, comme un diaporama. Cela est dû au paramètre android:autoAdvanceViewId="@id/stack_view" dans le fichier res/xml/stackwidgetinfo.xml. Ce paramètre s'applique à l'ID de vue, qui dans ce cas est l'ID de vue de la vue pile.

  • Si l'utilisateur appuie sur la vue supérieure, le widget affiche le message Toast "Vue n touchée", où n correspond à l'index (position) de la vue touchée. Pour en savoir plus sur l'implémentation des comportements, consultez la section Ajouter un comportement à des éléments individuels.

Implémenter des widgets avec des collections

Pour implémenter un widget avec des collections, suivez la procédure d'implémentation d'un widget, puis effectuez quelques étapes supplémentaires : modifiez le fichier manifeste, ajoutez une vue de collection à la mise en page du widget et modifiez votre sous-classe AppWidgetProvider.

Manifeste pour les widgets avec collections

En plus des exigences listées dans Déclarer un widget dans le fichier manifeste, vous devez permettre aux widgets avec des collections de se lier à votre RemoteViewsService. Pour ce faire, déclarez le service dans votre fichier manifeste avec l'autorisation BIND_REMOTEVIEWS. Cela empêche d'autres applications d'accéder librement aux données de votre widget.

Par exemple, lorsque vous créez un widget qui utilise RemoteViewsService pour remplir une vue de collection, l'entrée du fichier manifeste peut se présenter comme suit :

<service android:name="MyWidgetService"
    android:permission="android.permission.BIND_REMOTEVIEWS" />

Dans cet exemple, android:name="MyWidgetService" fait référence à votre sous-classe de RemoteViewsService.

Mise en page pour les widgets avec collections

La principale exigence concernant le fichier XML de mise en page de votre widget est qu'il inclue l'une des vues de collection suivantes : ListView, GridView, StackView ou AdapterViewFlipper. Voici le fichier widget_layout.xml pour l'exemple StackWidget :

<FrameLayout xmlns:android="http://schemas.android.com/apk/res/android"
    android:layout_width="match_parent"
    android:layout_height="match_parent">
    <StackView
        android:id="@+id/stack_view"
        android:layout_width="match_parent"
        android:layout_height="match_parent"
        android:gravity="center"
        android:loopViews="true" />
    <TextView
        android:id="@+id/empty_view"
        android:layout_width="match_parent"
        android:layout_height="match_parent"
        android:gravity="center"
        android:background="@drawable/widget_item_background"
        android:textColor="#ffffff"
        android:textStyle="bold"
        android:text="@string/empty_view_text"
        android:textSize="20sp" />
</FrameLayout>

Notez que les vues vides doivent être des éléments frères de la vue de collection pour laquelle la vue vide représente l'état vide.

En plus du fichier de mise en page pour l'ensemble de votre widget, créez un autre fichier de mise en page qui définit la mise en page de chaque élément de la collection (par exemple, une mise en page pour chaque livre d'une collection de livres). L'exemple StackWidget ne comporte qu'un seul fichier de mise en page d'élément, widget_item.xml, car tous les éléments utilisent la même mise en page.

Classe AppWidgetProvider pour les widgets avec collections

Comme pour les widgets classiques, la majeure partie du code de votre sous-classe AppWidgetProvider se trouve généralement dans onUpdate(). La principale différence dans votre implémentation pour onUpdate() lorsque vous créez un widget avec des collections est que vous devez appeler setRemoteAdapter(). Cela indique à la vue de la collection où obtenir ses données. RemoteViewsService peut ensuite renvoyer votre implémentation de RemoteViewsFactory, et le widget peut fournir les données appropriées. Lorsque vous appelez cette méthode, transmettez un intent qui pointe vers votre implémentation de RemoteViewsService et l'ID du widget à mettre à jour.

Par exemple, voici comment l'exemple StackWidget implémente la méthode de rappel onUpdate() pour définir RemoteViewsService comme adaptateur distant pour la collection de widgets :

Kotlin

override fun onUpdate(
        context: Context,
        appWidgetManager: AppWidgetManager,
        appWidgetIds: IntArray
) {
    // Update each of the widgets with the remote adapter.
    appWidgetIds.forEach { appWidgetId ->

        // Set up the intent that starts the StackViewService, which
        // provides the views for this collection.
        val intent = Intent(context, StackWidgetService::class.java).apply {
            // Add the widget ID to the intent extras.
            putExtra(AppWidgetManager.EXTRA_APPWIDGET_ID, appWidgetId)
            data = Uri.parse(toUri(Intent.URI_INTENT_SCHEME))
        }
        // Instantiate the RemoteViews object for the widget layout.
        val views = RemoteViews(context.packageName, R.layout.widget_layout).apply {
            // Set up the RemoteViews object to use a RemoteViews adapter.
            // This adapter connects to a RemoteViewsService through the
            // specified intent.
            // This is how you populate the data.
            setRemoteAdapter(R.id.stack_view, intent)

            // The empty view is displayed when the collection has no items.
            // It must be in the same layout used to instantiate the
            // RemoteViews object.
            setEmptyView(R.id.stack_view, R.id.empty_view)
        }

        // Do additional processing specific to this widget.

        appWidgetManager.updateAppWidget(appWidgetId, views)
    }
    super.onUpdate(context, appWidgetManager, appWidgetIds)
}

Java

public void onUpdate(Context context, AppWidgetManager appWidgetManager, int[] appWidgetIds) {
    // Update each of the widgets with the remote adapter.
    for (int i = 0; i < appWidgetIds.length; ++i) {

        // Set up the intent that starts the StackViewService, which
        // provides the views for this collection.
        Intent intent = new Intent(context, StackWidgetService.class);
        // Add the widget ID to the intent extras.
        intent.putExtra(AppWidgetManager.EXTRA_APPWIDGET_ID, appWidgetIds[i]);
        intent.setData(Uri.parse(intent.toUri(Intent.URI_INTENT_SCHEME)));
        // Instantiate the RemoteViews object for the widget layout.
        RemoteViews views = new RemoteViews(context.getPackageName(), R.layout.widget_layout);
        // Set up the RemoteViews object to use a RemoteViews adapter.
        // This adapter connects to a RemoteViewsService through the specified
        // intent.
        // This is how you populate the data.
        views.setRemoteAdapter(R.id.stack_view, intent);

        // The empty view is displayed when the collection has no items.
        // It must be in the same layout used to instantiate the RemoteViews
        // object.
        views.setEmptyView(R.id.stack_view, R.id.empty_view);

        // Do additional processing specific to this widget.

        appWidgetManager.updateAppWidget(appWidgetIds[i], views);
    }
    super.onUpdate(context, appWidgetManager, appWidgetIds);
}

Persister les données

Comme décrit sur cette page, la sous-classe RemoteViewsService fournit le RemoteViewsFactory utilisé pour remplir la vue de collection à distance.

Plus précisément, procédez comme suit :

  1. Sous-classe RemoteViewsService. RemoteViewsService est le service par lequel un adaptateur à distance peut demander RemoteViews.

  2. Dans votre sous-classe RemoteViewsService, incluez une classe qui implémente l'interface RemoteViewsFactory. RemoteViewsFactory est une interface pour un adaptateur entre une vue de collection à distance (telle que ListView, GridView, StackView) et les données sous-jacentes de cette vue. Votre implémentation est responsable de la création d'un objet RemoteViews pour chaque élément de l'ensemble de données. Cette interface est un wrapper fin autour de Adapter.

Vous ne pouvez pas compter sur une seule instance de votre service ni sur les données qu'elle contient pour qu'elles persistent. Ne stockez pas de données dans votre RemoteViewsService, sauf si elles sont statiques. Si vous souhaitez que les données de votre widget soient conservées, la meilleure approche consiste à utiliser un ContentProvider dont les données sont conservées au-delà du cycle de vie du processus. Par exemple, un widget d'épicerie peut stocker l'état de chaque élément de la liste de courses dans un emplacement persistant, tel qu'une base de données SQL.

Le contenu principal de l'implémentation RemoteViewsService est son RemoteViewsFactory, décrit dans la section suivante.

Interface RemoteViewsFactory

Votre classe personnalisée qui implémente l'interface RemoteViewsFactory fournit au widget les données des éléments de sa collection. Pour ce faire, il combine votre fichier de mise en page XML d'élément de widget avec une source de données. Cette source de données peut être une base de données ou un simple tableau. Dans l'exemple StackWidget, la source de données est un tableau de WidgetItems. La fonction RemoteViewsFactory sert d'adaptateur pour coller les données à la vue de la collection à distance.

Les deux méthodes les plus importantes que vous devez implémenter pour votre sous-classe RemoteViewsFactory sont onCreate() et getViewAt().

Le système appelle onCreate() lors de la première création de votre fabrique. C'est ici que vous configurez les connexions ou les curseurs à votre source de données. Par exemple, l'échantillon StackWidget utilise onCreate() pour initialiser un tableau d'objets WidgetItem. Lorsque votre widget est actif, le système accède à ces objets en utilisant leur position d'index dans le tableau et affiche le texte qu'ils contiennent.

Voici un extrait de l'implémentation RemoteViewsFactory de l'exemple StackWidget qui montre des parties de la méthode onCreate() :

Kotlin

private const val REMOTE_VIEW_COUNT: Int = 10

class StackRemoteViewsFactory(
        private val context: Context
) : RemoteViewsService.RemoteViewsFactory {

    private lateinit var widgetItems: List<WidgetItem>

    override fun onCreate() {
        // In onCreate(), set up any connections or cursors to your data
        // source. Heavy lifting, such as downloading or creating content,
        // must be deferred to onDataSetChanged() or getViewAt(). Taking
        // more than 20 seconds on this call results in an ANR.
        widgetItems = List(REMOTE_VIEW_COUNT) { index -> WidgetItem("$index!") }
        ...
    }
    ...
}

Java

class StackRemoteViewsFactory implements RemoteViewsService.RemoteViewsFactory {
    private static final int REMOTE_VIEW_COUNT = 10;
    private List<WidgetItem> widgetItems = new ArrayList<WidgetItem>();

    public void onCreate() {
        // In onCreate(), setup any connections or cursors to your data
        // source. Heavy lifting, such as downloading or creating content,
        // must be deferred to onDataSetChanged() or getViewAt(). Taking
        // more than 20 seconds on this call results in an ANR.
        for (int i = 0; i < REMOTE_VIEW_COUNT; i++) {
            widgetItems.add(new WidgetItem(i + "!"));
        }
        ...
    }
...

La méthode RemoteViewsFactory getViewAt() renvoie un objet RemoteViews correspondant aux données à l'position spécifié dans l'ensemble de données. Voici un extrait de l'implémentation RemoteViewsFactory de l'exemple StackWidget :

Kotlin

override fun getViewAt(position: Int): RemoteViews {
    // Construct a remote views item based on the widget item XML file
    // and set the text based on the position.
    return RemoteViews(context.packageName, R.layout.widget_item).apply {
        setTextViewText(R.id.widget_item, widgetItems[position].text)
    }
}

Java

public RemoteViews getViewAt(int position) {
    // Construct a remote views item based on the widget item XML file
    // and set the text based on the position.
    RemoteViews views = new RemoteViews(context.getPackageName(), R.layout.widget_item);
    views.setTextViewText(R.id.widget_item, widgetItems.get(position).text);
    return views;
}

Ajouter un comportement à des éléments individuels

Les sections précédentes ont montré comment lier vos données à votre collection de widgets. Mais que se passe-t-il si vous souhaitez ajouter un comportement dynamique aux éléments individuels de votre vue de collection ?

Comme décrit dans Gérer les événements avec la classe onUpdate(), vous utilisez normalement setOnClickPendingIntent() pour définir le comportement au clic d'un objet, par exemple pour qu'un bouton lance un Activity. Toutefois, cette approche n'est pas autorisée pour les vues enfants dans un élément de collection individuel. Par exemple, vous pouvez utiliser setOnClickPendingIntent() pour configurer un bouton global dans le widget Gmail qui lance l'application, mais pas sur les éléments de liste individuels.

Pour ajouter un comportement de clic à des éléments individuels d'une collection, utilisez plutôt setOnClickFillInIntent(). Cela implique de configurer un modèle d'intent en attente pour votre vue de collection, puis de définir un intent de remplissage sur chaque élément de la collection via votre RemoteViewsFactory.

Cette section utilise l'exemple StackWidget pour décrire comment ajouter un comportement à des éléments individuels. Dans l'exemple StackWidget, si l'utilisateur appuie sur la vue supérieure, le widget affiche le message Toast "Touched view n", où n correspond à l'index (position) de la vue touchée. Voici comment cela fonctionne :

  • StackWidgetProvider, une sous-classe AppWidgetProvider, crée un intent en attente avec une action personnalisée appelée TOAST_ACTION.

  • Lorsque l'utilisateur appuie sur une vue, l'intent se déclenche et diffuse TOAST_ACTION.

  • Cette diffusion est interceptée par la méthode onReceive() de la classe StackWidgetProvider, et le widget affiche le message Toast pour la vue touchée. Les données des éléments de la collection sont fournies par RemoteViewsFactory via RemoteViewsService.

Configurer le modèle d'intent en attente

StackWidgetProvider (sous-classe AppWidgetProvider) configure un intent en attente. Les éléments individuels d'une collection ne peuvent pas configurer leurs propres intents en attente. Au lieu de cela, la collection dans son ensemble configure un modèle d'intent en attente, et les éléments individuels définissent un intent de remplissage pour créer un comportement unique pour chaque élément.

Cette classe reçoit également la diffusion envoyée lorsque l'utilisateur appuie sur une vue. Il traite cet événement dans sa méthode onReceive(). Si l'action de l'intention est TOAST_ACTION, le widget affiche un message Toast pour la vue actuelle.

Kotlin

const val TOAST_ACTION = "com.example.android.stackwidget.TOAST_ACTION"
const val EXTRA_ITEM = "com.example.android.stackwidget.EXTRA_ITEM"

class StackWidgetProvider : AppWidgetProvider() {

    ...

    // Called when the BroadcastReceiver receives an Intent broadcast.
    // Checks whether the intent's action is TOAST_ACTION. If it is, the
    // widget displays a Toast message for the current item.
    override fun onReceive(context: Context, intent: Intent) {
        val mgr: AppWidgetManager = AppWidgetManager.getInstance(context)
        if (intent.action == TOAST_ACTION) {
            val appWidgetId: Int = intent.getIntExtra(
                    AppWidgetManager.EXTRA_APPWIDGET_ID,
                    AppWidgetManager.INVALID_APPWIDGET_ID
            )
            // EXTRA_ITEM represents a custom value provided by the Intent
            // passed to the setOnClickFillInIntent() method to indicate the
            // position of the clicked item. See StackRemoteViewsFactory in
            // Set the fill-in Intent for details.
            val viewIndex: Int = intent.getIntExtra(EXTRA_ITEM, 0)
            Toast.makeText(context, "Touched view $viewIndex", Toast.LENGTH_SHORT).show()
        }
        super.onReceive(context, intent)
    }

    override fun onUpdate(
            context: Context,
            appWidgetManager: AppWidgetManager,
            appWidgetIds: IntArray
    ) {
        // Update each of the widgets with the remote adapter.
        appWidgetIds.forEach { appWidgetId ->

            // Sets up the intent that points to the StackViewService that
            // provides the views for this collection.
            val intent = Intent(context, StackWidgetService::class.java).apply {
                putExtra(AppWidgetManager.EXTRA_APPWIDGET_ID, appWidgetId)
                // When intents are compared, the extras are ignored, so embed
                // the extra sinto the data so that the extras are not ignored.
                data = Uri.parse(toUri(Intent.URI_INTENT_SCHEME))
            }
            val rv = RemoteViews(context.packageName, R.layout.widget_layout).apply {
                setRemoteAdapter(R.id.stack_view, intent)

                // The empty view is displayed when the collection has no items.
                // It must be a sibling of the collection view.
                setEmptyView(R.id.stack_view, R.id.empty_view)
            }

            // This section makes it possible for items to have individualized
            // behavior. It does this by setting up a pending intent template.
            // Individuals items of a collection can't set up their own pending
            // intents. Instead, the collection as a whole sets up a pending
            // intent template, and the individual items set a fillInIntent
            // to create unique behavior on an item-by-item basis.
            val toastPendingIntent: PendingIntent = Intent(
                    context,
                    StackWidgetProvider::class.java
            ).run {
                // Set the action for the intent.
                // When the user touches a particular view, it has the effect of
                // broadcasting TOAST_ACTION.
                action = TOAST_ACTION
                putExtra(AppWidgetManager.EXTRA_APPWIDGET_ID, appWidgetId)
                data = Uri.parse(toUri(Intent.URI_INTENT_SCHEME))

                PendingIntent.getBroadcast(context, 0, this, PendingIntent.FLAG_UPDATE_CURRENT)
            }
            rv.setPendingIntentTemplate(R.id.stack_view, toastPendingIntent)

            appWidgetManager.updateAppWidget(appWidgetId, rv)
        }
        super.onUpdate(context, appWidgetManager, appWidgetIds)
    }
}

Java

public class StackWidgetProvider extends AppWidgetProvider {
    public static final String TOAST_ACTION = "com.example.android.stackwidget.TOAST_ACTION";
    public static final String EXTRA_ITEM = "com.example.android.stackwidget.EXTRA_ITEM";

    ...

    // Called when the BroadcastReceiver receives an Intent broadcast.
    // Checks whether the intent's action is TOAST_ACTION. If it is, the
    // widget displays a Toast message for the current item.
    @Override
    public void onReceive(Context context, Intent intent) {
        AppWidgetManager mgr = AppWidgetManager.getInstance(context);
        if (intent.getAction().equals(TOAST_ACTION)) {
            int appWidgetId = intent.getIntExtra(AppWidgetManager.EXTRA_APPWIDGET_ID,
                AppWidgetManager.INVALID_APPWIDGET_ID);
            // EXTRA_ITEM represents a custom value provided by the Intent
            // passed to the setOnClickFillInIntent() method to indicate the
            // position of the clicked item. See StackRemoteViewsFactory in
            // Set the fill-in Intent for details.
            int viewIndex = intent.getIntExtra(EXTRA_ITEM, 0);
            Toast.makeText(context, "Touched view " + viewIndex, Toast.LENGTH_SHORT).show();
        }
        super.onReceive(context, intent);
    }

    @Override
    public void onUpdate(Context context, AppWidgetManager appWidgetManager, int[] appWidgetIds) {
        // Update each of the widgets with the remote adapter.
        for (int i = 0; i < appWidgetIds.length; ++i) {

            // Sets up the intent that points to the StackViewService that
            // provides the views for this collection.
            Intent intent = new Intent(context, StackWidgetService.class);
            intent.putExtra(AppWidgetManager.EXTRA_APPWIDGET_ID, appWidgetIds[i]);
            // When intents are compared, the extras are ignored, so embed
            // the extras into the data so that the extras are not
            // ignored.
            intent.setData(Uri.parse(intent.toUri(Intent.URI_INTENT_SCHEME)));
            RemoteViews rv = new RemoteViews(context.getPackageName(), R.layout.widget_layout);
            rv.setRemoteAdapter(appWidgetIds[i], R.id.stack_view, intent);

            // The empty view is displayed when the collection has no items. It
            // must be a sibling of the collection view.
            rv.setEmptyView(R.id.stack_view, R.id.empty_view);

            // This section makes it possible for items to have individualized
            // behavior. It does this by setting up a pending intent template.
            // Individuals items of a collection can't set up their own pending
            // intents. Instead, the collection as a whole sets up a pending
            // intent template, and the individual items set a fillInIntent
            // to create unique behavior on an item-by-item basis.
            Intent toastIntent = new Intent(context, StackWidgetProvider.class);
            // Set the action for the intent.
            // When the user touches a particular view, it has the effect of
            // broadcasting TOAST_ACTION.
            toastIntent.setAction(StackWidgetProvider.TOAST_ACTION);
            toastIntent.putExtra(AppWidgetManager.EXTRA_APPWIDGET_ID, appWidgetIds[i]);
            intent.setData(Uri.parse(intent.toUri(Intent.URI_INTENT_SCHEME)));
            PendingIntent toastPendingIntent = PendingIntent.getBroadcast(context, 0, toastIntent,
                PendingIntent.FLAG_UPDATE_CURRENT);
            rv.setPendingIntentTemplate(R.id.stack_view, toastPendingIntent);

            appWidgetManager.updateAppWidget(appWidgetIds[i], rv);
        }
        super.onUpdate(context, appWidgetManager, appWidgetIds);
    }
}

Définir l'intent de remplissage

Votre RemoteViewsFactory doit définir un intent de remplissage sur chaque élément de la collection. Cela permet de distinguer l'action au clic individuelle d'un élément donné. L'intent de remplissage est ensuite combiné au modèle PendingIntent pour déterminer l'intent final qui est exécuté lorsque l'utilisateur appuie sur l'élément.

Kotlin

private const val REMOTE_VIEW_COUNT: Int = 10

class StackRemoteViewsFactory(
        private val context: Context,
        intent: Intent
) : RemoteViewsService.RemoteViewsFactory {

    private lateinit var widgetItems: List<WidgetItem>
    private val appWidgetId: Int = intent.getIntExtra(
            AppWidgetManager.EXTRA_APPWIDGET_ID,
            AppWidgetManager.INVALID_APPWIDGET_ID
    )

    override fun onCreate() {
        // In onCreate(), set up any connections or cursors to your data source.
        // Heavy lifting, such as downloading or creating content, must be
        // deferred to onDataSetChanged() or getViewAt(). Taking more than 20
        // seconds on this call results in an ANR.
        widgetItems = List(REMOTE_VIEW_COUNT) { index -> WidgetItem("$index!") }
        ...
    }
    ...

    override fun getViewAt(position: Int): RemoteViews {
        // Construct a remote views item based on the widget item XML file
        // and set the text based on the position.
        return RemoteViews(context.packageName, R.layout.widget_item).apply {
            setTextViewText(R.id.widget_item, widgetItems[position].text)

            // Set a fill-intent to fill in the pending intent template.
            // that is set on the collection view in StackWidgetProvider.
            val fillInIntent = Intent().apply {
                Bundle().also { extras ->
                    extras.putInt(EXTRA_ITEM, position)
                    putExtras(extras)
                }
            }
            // Make it possible to distinguish the individual on-click
            // action of a given item.
            setOnClickFillInIntent(R.id.widget_item, fillInIntent)
            ...
        }
    }
    ...
}

Java

public class StackWidgetService extends RemoteViewsService {
    @Override
    public RemoteViewsFactory onGetViewFactory(Intent intent) {
        return new StackRemoteViewsFactory(this.getApplicationContext(), intent);
    }
}

class StackRemoteViewsFactory implements RemoteViewsService.RemoteViewsFactory {
    private static final int count = 10;
    private List<WidgetItem> widgetItems = new ArrayList<WidgetItem>();
    private Context context;
    private int appWidgetId;

    public StackRemoteViewsFactory(Context context, Intent intent) {
        this.context = context;
        appWidgetId = intent.getIntExtra(AppWidgetManager.EXTRA_APPWIDGET_ID,
                AppWidgetManager.INVALID_APPWIDGET_ID);
    }

    // Initialize the data set.
    public void onCreate() {
        // In onCreate(), set up any connections or cursors to your data
        // source. Heavy lifting, such as downloading or creating
        // content, must be deferred to onDataSetChanged() or
        // getViewAt(). Taking more than 20 seconds on this call results
        // in an ANR.
        for (int i = 0; i < count; i++) {
            widgetItems.add(new WidgetItem(i + "!"));
        }
        ...
    }

    // Given the position (index) of a WidgetItem in the array, use the
    // item's text value in combination with the widget item XML file to
    // construct a RemoteViews object.
    public RemoteViews getViewAt(int position) {
        // Position always ranges from 0 to getCount() - 1.

        // Construct a RemoteViews item based on the widget item XML
        // file and set the text based on the position.
        RemoteViews rv = new RemoteViews(context.getPackageName(), R.layout.widget_item);
        rv.setTextViewText(R.id.widget_item, widgetItems.get(position).text);

        // Set a fill-intent to fill in the pending
        // intent template that is set on the collection view in
        // StackWidgetProvider.
        Bundle extras = new Bundle();
        extras.putInt(StackWidgetProvider.EXTRA_ITEM, position);
        Intent fillInIntent = new Intent();
        fillInIntent.putExtras(extras);
        // Make it possible to distinguish the individual on-click
        // action of a given item.
        rv.setOnClickFillInIntent(R.id.widget_item, fillInIntent);

        // Return the RemoteViews object.
        return rv;
    }
    ...
}

Actualiser les données de la collection

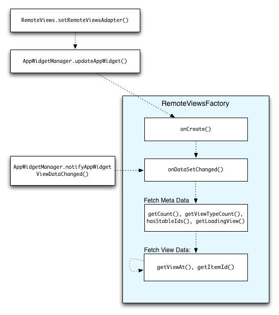
La figure 2 illustre le flux de mise à jour dans un widget qui utilise des collections. Il montre comment le code du widget interagit avec RemoteViewsFactory et comment déclencher des mises à jour :

Figure 2. Interaction avec RemoteViewsFactory pendant les mises à jour.

Les widgets qui utilisent des collections peuvent fournir aux utilisateurs des contenus à jour. Par exemple, le widget Gmail donne aux utilisateurs un aperçu de leur boîte de réception. Pour ce faire, déclenchez votre RemoteViewsFactory et votre vue de collection afin d'extraire et d'afficher de nouvelles données.

Pour ce faire, utilisez AppWidgetManager pour appeler notifyAppWidgetViewDataChanged(). Cet appel entraîne un rappel à la méthode onDataSetChanged() de votre objet RemoteViewsFactory, ce qui vous permet d'extraire de nouvelles données.

Vous pouvez effectuer des opérations nécessitant beaucoup de ressources de traitement de manière synchrone dans le rappel onDataSetChanged(). Vous avez la garantie que cet appel est terminé avant que les métadonnées ou les données de vue ne soient extraites de RemoteViewsFactory. Vous pouvez également effectuer des opérations gourmandes en ressources de traitement dans la méthode getViewAt(). Si cet appel prend du temps, la vue de chargement spécifiée par la méthode getLoadingView() de l'objet RemoteViewsFactory s'affiche à l'emplacement correspondant de la vue de collection jusqu'à ce qu'elle revienne.

Utilisez RemoteCollectionItems pour transmettre directement une collection.

Android 12 (niveau d'API 31) ajoute la méthode setRemoteAdapter(int viewId, RemoteViews.RemoteCollectionItems items), qui permet à votre application de transmettre directement une collection lors du remplissage d'une vue de collection. Si vous définissez votre adaptateur à l'aide de cette méthode, vous n'avez pas besoin d'implémenter RemoteViewsFactory ni d'appeler notifyAppWidgetViewDataChanged().

En plus de faciliter le remplissage de votre adaptateur, cette approche supprime également la latence pour le remplissage de nouveaux éléments lorsque les utilisateurs font défiler la liste vers le bas pour afficher un nouvel élément. Cette approche de définition de l'adaptateur est préférable tant que votre ensemble d'éléments de collection est relativement petit. Toutefois, cette approche ne fonctionne pas bien si votre collection contient de nombreux Bitmaps transmis à setImageViewBitmap.

Si la collection n'utilise pas un ensemble constant de mises en page (c'est-à-dire si certains éléments ne sont présents que parfois), utilisez setViewTypeCount pour spécifier le nombre maximal de mises en page uniques que la collection peut contenir. Cela permet à l'adaptateur d'être réutilisé lors des mises à jour de votre widget d'application.

Voici un exemple d'implémentation de collections RemoteViews simplifiées.

Kotlin

val itemLayouts = listOf(
        R.layout.item_type_1,
        R.layout.item_type_2,
        ...
)

remoteView.setRemoteAdapter(
        R.id.list_view,
        RemoteViews.RemoteCollectionItems.Builder()
            .addItem(/* id= */ ID_1, RemoteViews(context.packageName, R.layout.item_type_1))
            .addItem(/* id= */ ID_2, RemoteViews(context.packageName, R.layout.item_type_2))
            ...
            .setViewTypeCount(itemLayouts.count())
            .build()
)

Java

List<Integer> itemLayouts = Arrays.asList(
    R.layout.item_type_1,
    R.layout.item_type_2,
    ...
);

remoteView.setRemoteAdapter(
    R.id.list_view,
    new RemoteViews.RemoteCollectionItems.Builder()
        .addItem(/* id= */ ID_1, new RemoteViews(context.getPackageName(), R.layout.item_type_1))
        .addItem(/* id= */ ID_2, new RemoteViews(context.getPackageName(), R.layout.item_type_2))
        ...
        .setViewTypeCount(itemLayouts.size())
        .build()
);