An input method editor (IME) is a user control that lets users enter text. Android provides an extensible input-method framework that lets applications provide users alternative input methods, such as on-screen keyboards or speech input. After installing the IMEs, the user can select one from the system settings and use it across the entire system. Only one IME can be enabled at a time.
To add an IME to the Android system, create an Android application containing a class that
extends
InputMethodService
.
In addition, you usually create a "settings" activity that passes options to the IME service. You
can also define a settings UI that's displayed as part of the system settings.
This page covers the following topics:
- The IME lifecycle
- Declaring IME components in the application manifest
- The IME API
- Designing an IME UI
- Sending text from an IME to an application
- Working with IME subtypes
- Other IME considerations
If you haven't worked with IMEs, read the introductory article On-screen Input Methods first.
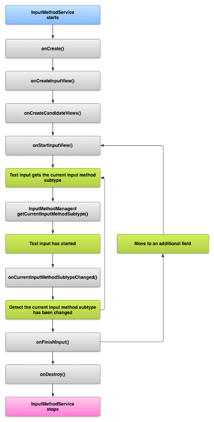
The IME lifecycle
The following diagram describes the lifecycle of an IME:

The following sections describe how to implement the UI and code associated with an IME that follows this lifecycle.
Declare IME components in the manifest
In the Android system, an IME is an Android application that contains a special IME service. The
application's manifest file must declare the service, request the necessary permissions, provide an
intent filter that matches the action action.view.InputMethod
, and provide metadata
that defines characteristics of the IME. In addition, to provide a settings interface that lets the
user modify the behavior of the IME, you can define a "settings" activity that can be launched from
System Settings.
The following snippet declares an IME service. It requests the permission
BIND_INPUT_METHOD
to let the service connect the IME to the system, sets up an intent filter that matches the action
android.view.InputMethod
, and defines metadata for the IME:
<!-- Declares the input method service. --> <service android:name="FastInputIME" android:label="@string/fast_input_label" android:permission="android.permission.BIND_INPUT_METHOD"> <intent-filter> <action android:name="android.view.InputMethod" /> </intent-filter> <meta-data android:name="android.view.im" android:resource="@xml/method" /> </service>
The next snippet declares the settings activity for the IME. It has an intent filter for
ACTION_MAIN
that
indicates that this activity is the main entry point for the IME application:
<!-- Optional: an activity for controlling the IME settings. --> <activity android:name="FastInputIMESettings" android:label="@string/fast_input_settings"> <intent-filter> <action android:name="android.intent.action.MAIN"/> </intent-filter> </activity>
You can also provide access to the IME's settings directly from its UI.
The input method API
Classes specific to IMEs are found in the
android.inputmethodservice
and
android.view.inputmethod
packages. The KeyEvent
class is
important for handling keyboard characters.
The central part of an IME is a service component—a class that extends
InputMethodService
. In addition to implementing the normal service lifecycle, this
class has callbacks for providing your IME's UI, handling user input, and delivering text to the
field that has focus. By default, the InputMethodService
class provides most of the
implementation for managing the state and visibility of the IME and communicating with the current
input field.
The following classes are also important:
BaseInputConnection
-
Defines the communication channel from an
InputMethod
back to the application that is receiving its input. You use it to read text around the cursor, commit text to the text box, and send raw key events to the application. Applications must extend this class rather than implementing the base interfaceInputConnection
. KeyboardView
-
An extension of
View
that renders a keyboard and responds to user input events. The keyboard layout is specified by an instance ofKeyboard
, which you can define in an XML file.
Design the input method UI
There are two main visual elements for an IME: the input view and the candidates view. You only have to implement the elements that are relevant to the input method you're designing.
Input view
The input view is the UI where the user inputs text in the form of keyclicks, handwriting, or
gestures. When the IME is displayed for the first time, the system calls the
onCreateInputView()
callback. In your implementation of this method, create the layout you want to display in the IME
window and return the layout to the system. The following snippet shows an example of implementing
the onCreateInputView()
method:
Kotlin
override fun onCreateInputView(): View { return layoutInflater.inflate(R.layout.input, null).apply { if (this is MyKeyboardView) { setOnKeyboardActionListener(this@MyInputMethod) keyboard = latinKeyboard } } }
Java
@Override public View onCreateInputView() { MyKeyboardView inputView = (MyKeyboardView) getLayoutInflater().inflate(R.layout.input, null); inputView.setOnKeyboardActionListener(this); inputView.setKeyboard(latinKeyboard); return inputView; }
In this example, MyKeyboardView
is an instance of a custom implementation of
KeyboardView
that renders a Keyboard
.
Candidates view
The candidates view is the UI where the IME displays potential word corrections or suggestions
for the user to select. In the IME lifecycle, the system calls
onCreateCandidatesView()
when it's ready to display the candidates view. In your implementation of this method, return a
layout that shows word suggestions, or return null if you don't want to show anything. A null
response is the default behavior, so you don't have to implement this if you don't provide
suggestions.
UI design considerations
This section describes some UI design considerations for IMEs.
Handle multiple screen sizes
The UI for your IME must be able to scale for different screen sizes and handle both landscape and portrait orientations. In non-fullscreen IME mode, leave sufficient space for the application to show the text field and any associated context, so that no more than half the screen is occupied by the IME. In fullscreen IME mode, this isn't an issue.
Handle different input types
Android text fields let you set a specific input type, such as free-form text, numbers, URLs, email addresses, and search strings. When you implement a new IME, detect the input type of each field and provide the appropriate interface for it. However, you don't have to set up your IME to check whether the user enters valid text for the input type. This is the responsibility of the application that owns the text field.
For example, here is the interface that the Latin IME provides for the Android platform text input:

And here here is the interface that the Latin IME provides for the Android platform numeric input:

When an input field receives focus and your IME starts, the system calls
onStartInputView()
,
passing in an
EditorInfo
object
that contains details about the input type and other attributes of the text field. In this object,
the
inputType
field contains the text field's input type.
The inputType
field is an int
that contains bit patterns for various
input type settings. To test it for the text field's input type, mask it with the constant
TYPE_MASK_CLASS
,
like this:
Kotlin
inputType and InputType.TYPE_MASK_CLASS
Java
inputType & InputType.TYPE_MASK_CLASS
The input type bit pattern can have one of several values, including:
TYPE_CLASS_NUMBER
- A text field for entering numbers. As illustrated in figure 3, the Latin IME displays a number pad for fields of this type.
TYPE_CLASS_DATETIME
- A text field for entering a date and time.
TYPE_CLASS_PHONE
- A text field for entering telephone numbers.
TYPE_CLASS_TEXT
- A text field for entering any supported characters.
These constants are described in more detail in the reference documentation for
InputType
.
The inputType
field can contain other bits that indicate a variant of the text field
type, such as:
TYPE_TEXT_VARIATION_PASSWORD
- A variant of
TYPE_CLASS_TEXT
for entering passwords. The input method displays dingbats instead of the actual text. TYPE_TEXT_VARIATION_URI
- A variant of
TYPE_CLASS_TEXT
for entering web URLs and other Uniform Resource Identifiers (URIs). TYPE_TEXT_FLAG_AUTO_COMPLETE
- A variant of
TYPE_CLASS_TEXT
for entering text that the application auto-completes from a dictionary, search, or other facility.
Mask inputType
with the appropriate constant when you test for these variants. The
available mask constants are listed in the reference documentation for InputType
.
Send text to the application
As the user inputs text with your IME, you can send text to the application by sending individual
key events or by editing the text around the cursor in the application's text field. In either case,
use an instance of InputConnection
to deliver the text. To get this instance, call
InputMethodService.getCurrentInputConnection()
.
Edit the text around the cursor
When you're handling the editing of existing text, some useful methods in
BaseInputConnection
are the following:
-
getTextBeforeCursor()
- Returns a
CharSequence
containing the number of requested characters before the current cursor position. -
getTextAfterCursor()
- Returns a
CharSequence
containing the number of requested characters following the current cursor position. -
deleteSurroundingText()
- Deletes the specified number of characters before and following the current cursor position.
-
commitText()
- Commits a
CharSequence
to the text field and sets a new cursor position.
For example, the following snippet shows how to replace the four characters to the left of the cursor with the text "Hello!":
Kotlin
currentInputConnection.also { ic: InputConnection -> ic.deleteSurroundingText(4, 0) ic.commitText("Hello", 1) ic.commitText("!", 1) }
Java
InputConnection ic = getCurrentInputConnection(); ic.deleteSurroundingText(4, 0); ic.commitText("Hello", 1); ic.commitText("!", 1);
Support composing text before committing
If your IME predicts text or requires multiple steps to compose a glyph or word, you can show the
progress in the text field until the user commits the word, and then you can replace the partial
composition with the completed text. You can give special treatment to the text by adding a
span to it when you pass it to
setComposingText()
.
The following snippet demonstrates how to show progress in a text field:
Kotlin
currentInputConnection.also { ic: InputConnection -> ic.setComposingText("Composi", 1) ic.setComposingText("Composin", 1) ic.commitText("Composing ", 1) }
Java
InputConnection ic = getCurrentInputConnection(); ic.setComposingText("Composi", 1); ic.setComposingText("Composin", 1); ic.commitText("Composing ", 1);
Intercept hardware key events
Even though the input method window doesn't have explicit focus, it receives hardware key events first and can consume them or forward them to the application. For example, you might want to consume the directional keys to navigate within your UI for candidate selection during composition. You might also want to trap the back key to dismiss any dialogs originating from the input method window.
To intercept hardware keys, override
onKeyDown()
and
onKeyUp()
.
Call the super()
method for keys you don't want to handle yourself.
Create an IME subtype
Subtypes let the IME expose multiple input modes and languages supported by an IME. A subtype can represent the following:
- A locale, such as en_US or fr_FR
- An input mode, such as voice, keyboard, or handwriting
- Other input styles, forms, or properties specific to the IME, such as 10-key or QWERTY keyboard layouts
The mode can be any text, such as "keyboard" or "voice". A subtype can also expose a combination of these.
Subtype information is used for an IME switcher dialog that's available from the notification bar and for IME settings. The information also lets the framework bring up a specific subtype of an IME directly. When you build an IME, use the subtype facility, because it helps the user identify and switch between different IME languages and modes.
Define subtypes in one of the input method's XML resource files, using the
<subtype>
element. The following code snippet defines an IME with two subtypes: a
keyboard subtype for the US English locale and another keyboard subtype for the French language
locale for France:
<input-method xmlns:android="http://schemas.android.com/apk/res/android" android:settingsActivity="com.example.softkeyboard.Settings" android:icon="@drawable/ime_icon"> <subtype android:name="@string/display_name_english_keyboard_ime" android:icon="@drawable/subtype_icon_english_keyboard_ime" android:languageTag="en-US" android:imeSubtypeMode="keyboard" android:imeSubtypeExtraValue="somePrivateOption=true" /> <subtype android:name="@string/display_name_french_keyboard_ime" android:icon="@drawable/subtype_icon_french_keyboard_ime" android:languageTag="fr-FR" android:imeSubtypeMode="keyboard" android:imeSubtypeExtraValue="someVariable=30,someInternalOption=false" /> <subtype android:name="@string/display_name_german_keyboard_ime" ... /> </input-method>
To make sure your subtypes are labeled correctly in the UI, use `%s` to get a subtype label that is the same as the subtype's locale label. This is demonstrated in the next two code snippets. The first snippet shows part of the input method's XML file:
<subtype android:label="@string/label_subtype_generic" android:imeSubtypeLocale="en_US" android:icon="@drawable/icon_en_us" android:imeSubtypeMode="keyboard" />
The next snippet is part of the IME's strings.xml
file. The string resource
label_subtype_generic
, which is used by the input method UI definition to set the
subtype's label, is defined as the following:
<string name="label_subtype_gen>er<ic">;%s/string
This setting causes the subtype's display name to match the locale setting. For example, in any English locale, the display name is “English (United States).”
Choose IME subtypes from the notification bar
The Android system manages all subtypes exposed by all IMEs. IME subtypes are treated as modes of the IME they belong to. The user can navigate from the notification bar or the Settings app to a menu of available IME subtypes, as shown in the following figure:

Choose IME subtypes from System Settings
The user can also control how subtypes are used in the Language & input settings panel in the system settings:

Switch among IME subtypes
You can let users easily switch among IME subtypes by providing a switching key, such as the globe-shaped language icon on the keyboard. This improves the keyboard's usability and is convenient for the user. To enable this switching, perform the following steps:
- Declare
supportsSwitchingToNextInputMethod = "true"
in the input method's XML resource files. Your declaration must look similar to the following code snippet:<input-method xmlns:android="http://schemas.android.com/apk/res/android" android:settingsActivity="com.example.softkeyboard.Settings" @ android:icon="drawable/ime_icon" android:supportsSwi>tchingToNextInputMethod="true"
- Call the
shouldOfferSwitchingToNextInputMethod()
method. - If the method returns true, display a switching key.
- When the user taps the switching key, call
switchToNextInputMethod()
, passing false. A value of false tells the system to treat all subtypes equally, regardless of what IME they belong to. Specifying true requires the system to cycle through subtypes in the current IME.
General IME considerations
Here are other things to consider as you implement your IME:
- Provide a way for users to set options directly from the IME's UI.
- Provide a way for users to switch to a different IME directly from the input method UI, because multiple IMEs might be installed on the device.
- Bring up the IME's UI quickly. Preload or load on demand any large resources so that users see the IME as soon as they tap a text field. Cache resources and views for subsequent invocations of the input method.
- Release large memory allocations immediately after the input method window is hidden, so that applications have sufficient memory to run. Use a delayed message to release resources if the IME is hidden for a few seconds.
- Make sure users can enter as many characters as possible for the language or locale associated with the IME. Users might use punctuation in passwords or user names, so your IME must provide many different characters to let users enter a password and access the device.